Hi Ad van Gorp,
I have checked your attached project.
I know what's going on.
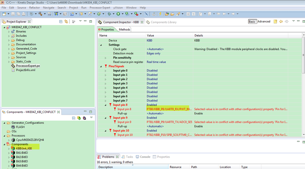
You can't select the same pin in the different module in the PE component, otherwise, it will report the conflict problems.
1. You KBI0 choose the PTB0

2. BitIO module, you choose the PTB0 again

So, you meet the problems.
If you want to use PTB0 as KBI0 pin, please don't configure other module eg BitIO to PTB0 again.
If you want to get the PTB0 GPIO input status, you totally can use the register control code in the project directly, you don't need to configure the PE module.
Wish it helps you!
Have a great day,
Kerry
-------------------------------------------------------------------------------
Note:
- If this post answers your question, please click the "Mark Correct" button. Thank you!
- We are following threads for 7 weeks after the last post, later replies are ignored
Please open a new thread and refer to the closed one, if you have a related question at a later point in time.
-------------------------------------------------------------------------------