SDK and configuration support for MK60FN1M0VMD12

取消
显示结果 
显示  仅  | 搜索替代 
您的意思是: 
已解决

SDK and configuration support for MK60FN1M0VMD12

跳至解决方案
958 次查看
MCU_Larry
Contributor III

I am new to the NXP MCU family and need to know which tools to use to configure the clocks, pins and peripherals as well as which SDK to download for the drivers and APIs. There seems to be information on the MK60DN512xxx10 using MCUXpresso and the corresponding SDK.  From what I understand this processor is close but does not have an FPU and not sure if it comes with the 144 mapbga pin package.  Any guidance would be much appreciated.

标签 (1)
0 项奖励
回复
1 解答
952 次查看
Robin_Shen
NXP TechSupport
NXP TechSupport

Hi Larry,
Sorry for the inconvenience we bring you!
Although the MK60FN1M0VMD12 is similar to the MK60DN512xxx10, there is no SDK for the MK60\70 120MHz series.

MK60FN1M0VMD12 is not in the support list of KSDK and MCUXpresso SDK .
So I am afraid you may need to develop it by using the Processor Expert in KDS3.2.

If you have never used Processor Expert, then please refer:
Overview: Processor Expert
Getting Help on Processor Expert Components

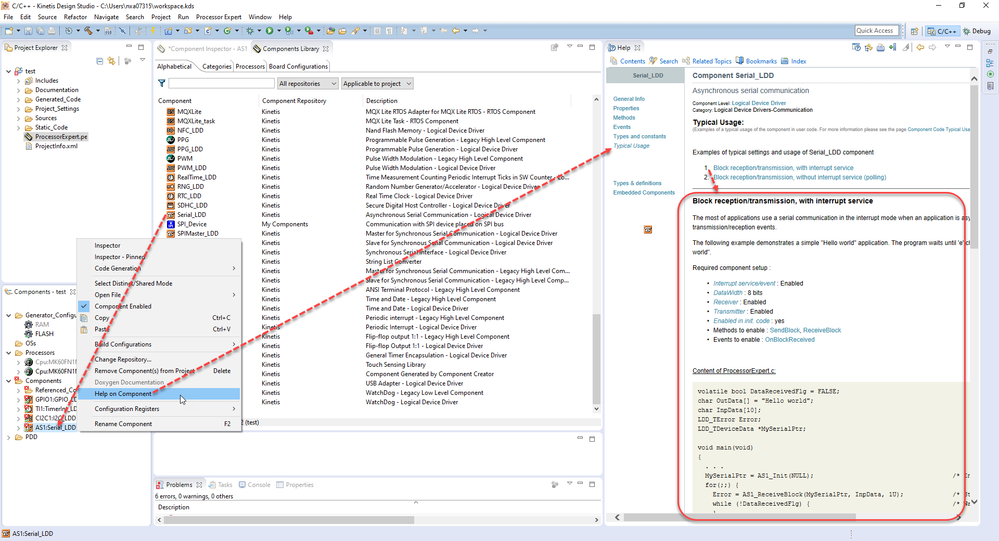
There are several examples of typical settings and usage of xxx_LDD component. You can modify the setting in processor expert and copy the codes.

_LDD Typical Usage.png

 

Best Regards,
Robin
-------------------------------------------------------------------------------
Note:
- If this post answers your question, please click the "Mark Correct" button. Thank you!

- We are following threads for 7 weeks after the last post, later replies are ignored
Please open a new thread and refer to the closed one, if you have a related question at a later point in time.
-------------------------------------------------------------------------------

在原帖中查看解决方案

0 项奖励
回复
1 回复
953 次查看
Robin_Shen
NXP TechSupport
NXP TechSupport

Hi Larry,
Sorry for the inconvenience we bring you!
Although the MK60FN1M0VMD12 is similar to the MK60DN512xxx10, there is no SDK for the MK60\70 120MHz series.

MK60FN1M0VMD12 is not in the support list of KSDK and MCUXpresso SDK .
So I am afraid you may need to develop it by using the Processor Expert in KDS3.2.

If you have never used Processor Expert, then please refer:
Overview: Processor Expert
Getting Help on Processor Expert Components

There are several examples of typical settings and usage of xxx_LDD component. You can modify the setting in processor expert and copy the codes.

_LDD Typical Usage.png

 

Best Regards,
Robin
-------------------------------------------------------------------------------
Note:
- If this post answers your question, please click the "Mark Correct" button. Thank you!

- We are following threads for 7 weeks after the last post, later replies are ignored
Please open a new thread and refer to the closed one, if you have a related question at a later point in time.
-------------------------------------------------------------------------------

0 项奖励
回复