Hi Luke,
Which app firmware you are using in your FRDM-KL03? MSD-DEBUG-FRDM-KL03Z_Pemicro_v114.SDA from P&E micro's Firmware Apps?
If yes, you will find your board is a disc name as: FRDM-KL03Z.
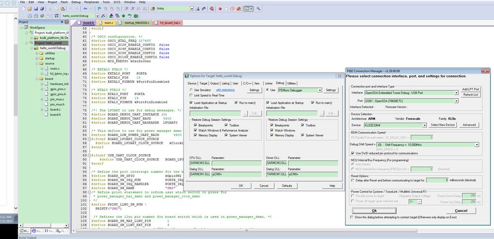
Then need to configure your debug as the PEMicro Debuger in your MDK, just like the folllowing picture:

Please check your configuration, and test it again.
If you still have question, please contact me!
Have a great day,
Jingjing
-----------------------------------------------------------------------------------------------------------------------
Note: If this post answers your question, please click the Correct Answer button. Thank you!
-----------------------------------------------------------------------------------------------------------------------