Hi David,
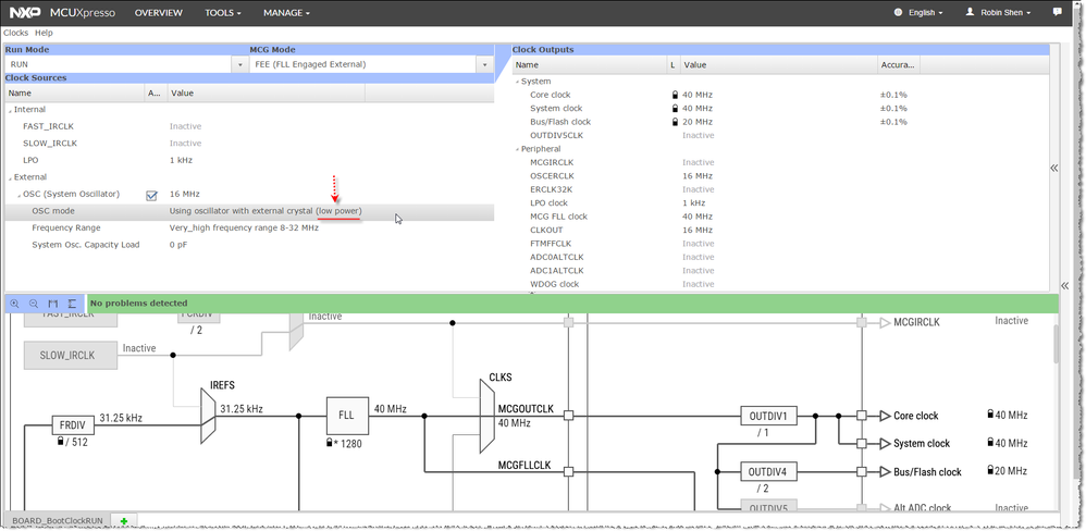
Have you try to configure the OSC mode to “Using oscillator with external crystal (low power)”?

I only have the TWR-KV11Z75M board, the crystal on it is 10MHz. After configure the OSC mode to “Using oscillator with external crystal (low power)”, the PTC3 pin can output OSCERCLK waveform.
I attached "SDK_2.0_MKV11Z64xxx7_CLKOUT16MHz.zip" here.
I have test the project "10MHzCLKOUT" on TWR-KV11Z75M board. You can try to test the "16MHzCLKOUT" on your custom board.

These two projects was generated by using "KSDK Project Generator(REV 2.3)" tool.

I also attach the files that generated by Clocks Tool and Pins Tool.
Best Regards,
Robin
-----------------------------------------------------------------------------------------------------------------------
Note: If this post answers your question, please click the Correct Answer button. Thank you!
-----------------------------------------------------------------------------------------------------------------------