Sorry for the late reply!
Would you please tell me what is the Mask of your MCU?
According to the description in 'FRDM-KL03: Getting into VLLSx Modes and Waking from them', you have know the errata
e8068 RTC: Fail to enter low power mode if RTC time invalid flag (TIF) is not cleared after POR
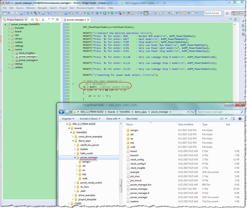
I try to test power_manager demo in SDK_2.2_FRDM-KL03Z with FRDM-KL03Z, the code can run into VLLS0 when the VDD voltage drops below 2V. You can modify the code as shown below to test it on your custom board. I also attached the test project here.

Please attach a simple test project here, so that I can direct test it.
Best Regards,
Robin
-----------------------------------------------------------------------------------------------------------------------
Note: If this post answers your question, please click the Correct Answer button. Thank you!
-----------------------------------------------------------------------------------------------------------------------