Hi Walter,
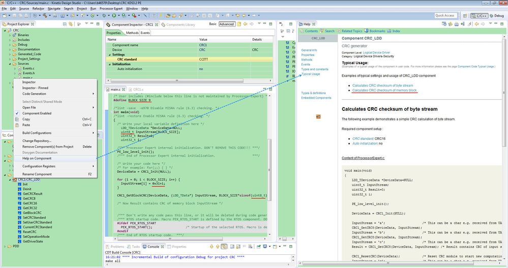
You can refer the Typical Usage of Component CRC_LDD.

Then I can get the result: 0x29B1

Best Regards,
Robin
-----------------------------------------------------------------------------------------------------------------------
Note: If this post answers your question, please click the Correct Answer button. Thank you!
-----------------------------------------------------------------------------------------------------------------------