How to set MK60FN1M0VLQ12 into FEE mode

cancel
Showing results for 
Show  only  | Search instead for 
Did you mean: 

How to set MK60FN1M0VLQ12 into FEE mode

941 Views
YuZH
Contributor I

Hi

    I was trying to set the MK60FN1M0VLQ12 MCU into the FEE mode.But something wrong happened.When I tried to transmit data via UART the baudrate was not as I excepted. Then I set the MCU into FEI mode,it worked well.So,I think I has failed to set the clock mode correctly.Could you give me an example(source code)to set the MCU into FEE mode.The Core clock I expect is 100MHz and the bus clock is 50MHz.The external clock souce is 50MHz.

  I have attached a picture for reference showing the clock I want.

  The clock diagram in picture is from mcuxpresso.(May be not correct).

YuZH_0-1656147044920.png

 

  Thank you in advance .

0 Kudos
Reply
1 Reply

924 Views
Robin_Shen
NXP TechSupport
NXP TechSupport

Hi YuZH,

MK60FN1M0VLQ12 is not in the support list of KSDK and MCUXpresso SDK.
So I am afraid you may need to develop it by using the Processor Expert in KDS3.2 or CW11.

If you have never used Processor Expert, then please refer:
Overview: Processor Expert
Getting Help on Processor Expert Components

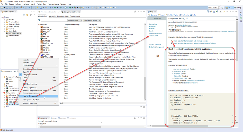
There are several examples of typical settings and usage of xxx_LDD component. You can modify the setting in processor expert and copy the codes.

_LDD Typical Usage.png

Best Regards,
Robin
-------------------------------------------------------------------------------
Note:
- If this post answers your question, please click the "Mark Correct" button. Thank you!

- We are following threads for 7 weeks after the last post, later replies are ignored
Please open a new thread and refer to the closed one, if you have a related question at a later point in time.
-------------------------------------------------------------------------------

0 Kudos
Reply