Hi,
I have K60 tower board: K60P144M150SF3RM
I have a dummy question and couldn't figure out. Hope some one can help me give me an answer.
I created a free running counter FTM1_CNT as follows:

No interrupt, Counting up with period about 8.738 ms
I run the following code: Basically, Initialize, reset counter value to 0, read, delay some time with loops, and read again. Here is the code:
LDD_TDeviceData *pTT=FC1_Init((LDD_TUserData *)NULL );
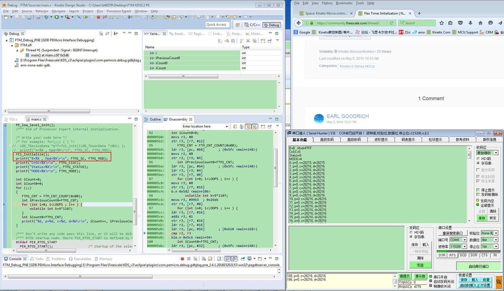
printf("A=%X , Mod=%X\r\n", FTM1_SC, FTM1_MOD);
printf("CnSC =%X\r\n", FTM1_C1SC);
printf("Status =%X\r\n", FTM1_STATUS);
printf("MODE =%X\r\n", FTM1_MODE);
int iCount=0;
int iCount0=0;
for (;;)
{
FTM1_CNT = FTM_CNT_COUNT(0x00);
int iPreviousCount0=FTM1_CNT;
for (int i=0; i<LOOPS ; i++ ) {
volatile int k=9*1107;
}
int iCount0=FTM1_CNT;
printf("%d, p=%d, c=%d, d=%d\r\n", iCount++, iPreviousCount0, iCount0, (iCount0 - iPreviousCount0) );
}
Running Results:
A=B , Mod=FFFF
CnSC =0
Status =0
MODE =4
0, p=0, c=28409, d=28409
1, p=0, c=28329, d=28329
2, p=0, c=28384, d=28384
3, p=0, c=28329, d=28329
4, p=0, c=28383, d=28383
5, p=0, c=28326, d=28326
6, p=0, c=28378, d=28378
7, p=0, c=28329, d=28329
8, p=0, c=28382, d=28382
9, p=0, c=28329, d=28329
10, p=0, c=28379, d=28379
But when I initialize the same counter with the following code (They are the almost same as FC1_Init() by PE:)
I copied from PE generated code into my own initialization function:
void FC1_Initialize() {
/* SIM_SCGC6: FTM1=1 */
SIM_SCGC6 |= SIM_SCGC6_FTM1_MASK;
/* FTM1_MODE: FAULTIE=0,FAULTM=0,CAPTEST=0,PWMSYNC=0,WPDIS=1,INIT=0,FTMEN=0 */
FTM1_MODE = (FTM_MODE_FAULTM(0x00) | FTM_MODE_WPDIS_MASK); /* Set up mode register */
/* FTM1_SC: TOF=0,TOIE=0,CPWMS=0,CLKS=0,PS=0 */
FTM1_SC = (FTM_SC_CLKS(0x00) | FTM_SC_PS(0x00)); /* Clear status and control register */
/* FTM1_CNTIN: INIT=0 */
FTM1_CNTIN = FTM_CNTIN_INIT(0x00); /* Clear counter initial register */
/* FTM1_CNT: COUNT=0 */
FTM1_CNT = FTM_CNT_COUNT(0x00); /* Reset counter register */
/* FTM1_C0SC: CHF=0,CHIE=0,MSB=0,MSA=0,ELSB=0,ELSA=0,??=0,DMA=0 */
FTM1_C0SC = 0x00U; /* Clear channel status and control register */
/* FTM1_C1SC: CHF=0,CHIE=0,MSB=0,MSA=0,ELSB=0,ELSA=0,??=0,DMA=0 */
FTM1_C1SC = 0x00U; /* Clear channel status and control register */
/* FTM1_MOD: MOD=0xFFFF */
FTM1_MOD = FTM_MOD_MOD(0xFFFF); /* Set up modulo register */
_int_disable();
FTM_PDD_SelectPrescalerSource(FTM1_BASE_PTR, FTM_PDD_DISABLED);
FTM_PDD_SetPrescaler(FTM1_BASE_PTR, FTM_PDD_DIVIDE_8 ); /* Set prescaler register */
FTM_PDD_SelectPrescalerSource(FTM1_BASE_PTR, FTM_PDD_SYSTEM);
_int_enable();
}
I run the same code as above, except the initialization FC1_Initialize():
{
int iCount=0;
int iCount0=0;
FC1_Initialize();
printf("B=%X , Mod=%X\r\n", FTM1_SC, FTM1_MOD);
printf("CnSC =%X\r\n", FTM1_C1SC);
printf("Status =%X\r\n", FTM1_STATUS);
printf("MODE =%X\r\n", FTM1_MODE);
for (;;)
{
FTM1_CNT = FTM_CNT_COUNT(0x00);
int iPreviousCount0=FTM1_CNT;
for (int i=0; i<LOOPS ; i++ ) {
volatile int k=9*1107;
}
int iCount0=FTM1_CNT;
printf("%d, p=%d, c=%d, d=%d\r\n", iCount++, iPreviousCount0, iCount0, (iCount0 - iPreviousCount0) );
}
The running results:
B=B , Mod=FFFF
CnSC =0
Status =0
MODE =4
0, p=0, c=40915, d=40915
1, p=0, c=40884, d=40884
2, p=0, c=40882, d=40882
3, p=0, c=40831, d=40831
4, p=0, c=40827, d=40827
5, p=0, c=40881, d=40881
6, p=0, c=40882, d=40882
7, p=0, c=40883, d=40883
8, p=0, c=40882, d=40882
9, p=0, c=40881, d=40881
10, p=0, c=40882, d=40882
But the duration for the same loops are huge different:
#define LOOPS 100000
for (int i=0; i<LOOPS ; i++ ) {
volatile int k=9*1107;
}
d=28329 vs d=40915 :: Why?
I don't know what causes that difference.
Both are configured as
clock source: system clock: (01)
The counter prescaler : 011 (FTM_PDD_DIVIDE_8),
FTM1_SC = 0xB
FTM1_MOD = 0xFFFF
But the counter is running at different rate.
What else is different?
Thank you,
David Zhou