FRDM-KL03Z TSI with TPM & ADC?

cancel
Showing results for 
Show  only  | Search instead for 
Did you mean: 

FRDM-KL03Z TSI with TPM & ADC?

7,517 Views
hans_chen
Contributor I

Hi,

I have tried the TSI function and found so many way,then I realized the KL03Z couldn`t use source codes from KSDK,like KL02z & KL05z they don`t have the module for tsi  function but they do have Slider Pad.

So I searched for a while and I have a guess that using TPM combine ADC function, would it make? I have no ideal about build a new project in any method.

Down below is KL03z Pin mode

pin_config.PNG 

If there are any method or sample ,I`ll really appreciate.

Thanks & regards

Labels (1)
Tags (1)
0 Kudos
Reply
6 Replies

7,273 Views
Robin_Shen
NXP TechSupport
NXP TechSupport

Hi Hans CHEN,

You can refer to attached code, navigate to fat_demo project, whic is the source code programmed to FRDM-Kl03Z

KL03Z don't have TSI module,here it use TSS lib to simulate TSI function by GPIO.

By the way: Maybe you should select one MCU which support hardware TSI.

Best Regards,

Robin

 

-----------------------------------------------------------------------------------------------------------------------
Note: If this post answers your question, please click the Correct Answer button. Thank you!
-----------------------------------------------------------------------------------------------------------------------

7,273 Views
hans_chen
Contributor I

Robin_Shen

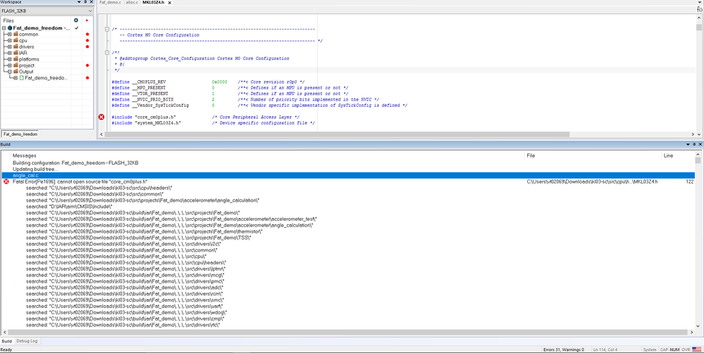
Hi Robin_Shen,

藉您的file compiler之後得到這樣的情況擷取.PNG

再麻煩您 過目 

謝謝

0 Kudos
Reply

7,273 Views
Robin_Shen
NXP TechSupport
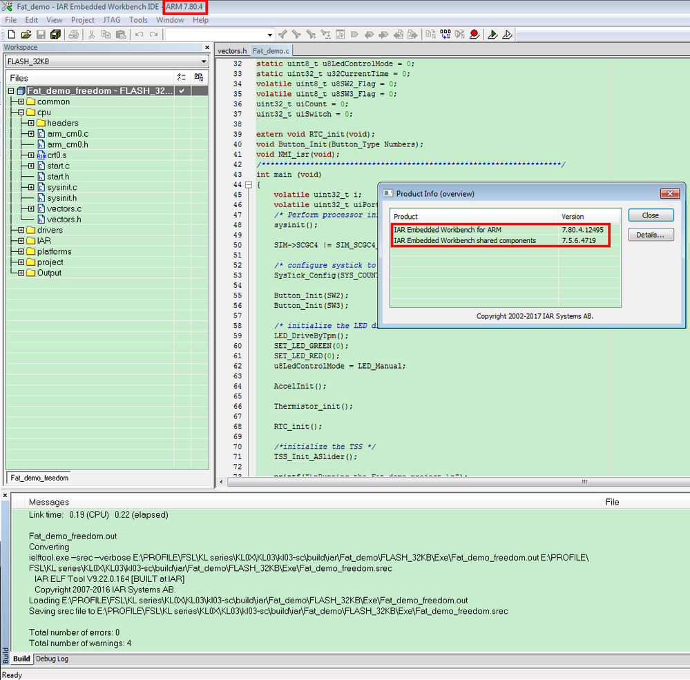
NXP TechSupport

请使用老版本的IAR7.x

Fat_demo.PNG

我在使用IAR8.x编译时也会遇到问题。

0 Kudos
Reply

7,273 Views
hans_chen
Contributor I

Hi Robin_Shen,

Thanks for your answer!

I found TSS Library and used with Codewarrior to build,but it only provide KL02Z and others without KL03Z.

So I tried to rebuild a new one based on KL02Z,but it still got some errors.

What should I notice or can you sample a process to me to refer?

That will be appreciate !

Thanks & Regards.

Hans

0 Kudos
Reply

7,273 Views
Robin_Shen
NXP TechSupport
NXP TechSupport

Please test the attached hex file.

0 Kudos
Reply

7,273 Views
hans_chen
Contributor I

OK, Does it test with JTAG?

0 Kudos
Reply