FRDM-64f Interrupt

cancel
Showing results for 
Show  only  | Search instead for 
Did you mean: 

FRDM-64f Interrupt

819 Views
ajaykr
Contributor I

Hi,

I'm using FRDM-64F board for my project.I need to get the UART receiving

data whenever it arrives on receive pin.I used UART3 PTC16 and PTC17 pins

for UART and KDS as IDE. I tried several interrupt configuration,which are

not working .Using UART_DRV_ReceiveData for reception which is also

interrupt controlled that also not working.Please help me for solving that

issue.Suggest any other pins, which is available on the board.

--

Regards

AJAY K R

0 Kudos
Reply
1 Reply

758 Views
Robin_Shen
NXP TechSupport
NXP TechSupport

Hi AJAY K R,

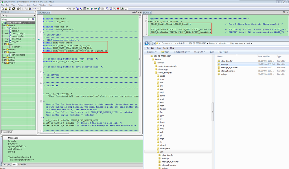
You can build and download the SDK_2.1_FRDM-K64F from MCUXpresso Config Tools.
If you want to use UART3, please refer below image then change the codes.

driver_examples uart.png

Best Regards,

Robin

 

-----------------------------------------------------------------------------------------------------------------------
Note: If this post answers your question, please click the Correct Answer button. Thank you!
---------------------------------------------------------------------------------------------------------------------

0 Kudos
Reply