Hi,I try to start MQX 4.1.1 on FRDM64F platform with IRC48M. According to the AN4905 documentation,do the relevant configuration. but each time OS is stopped in PBE mode, wait until external reference clock is selected as MCG output. I am very upset, please expert help, thank you!
According to document, I use PE to do the configuration, But still not solve the problem.
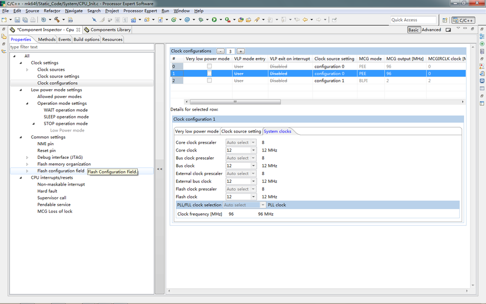
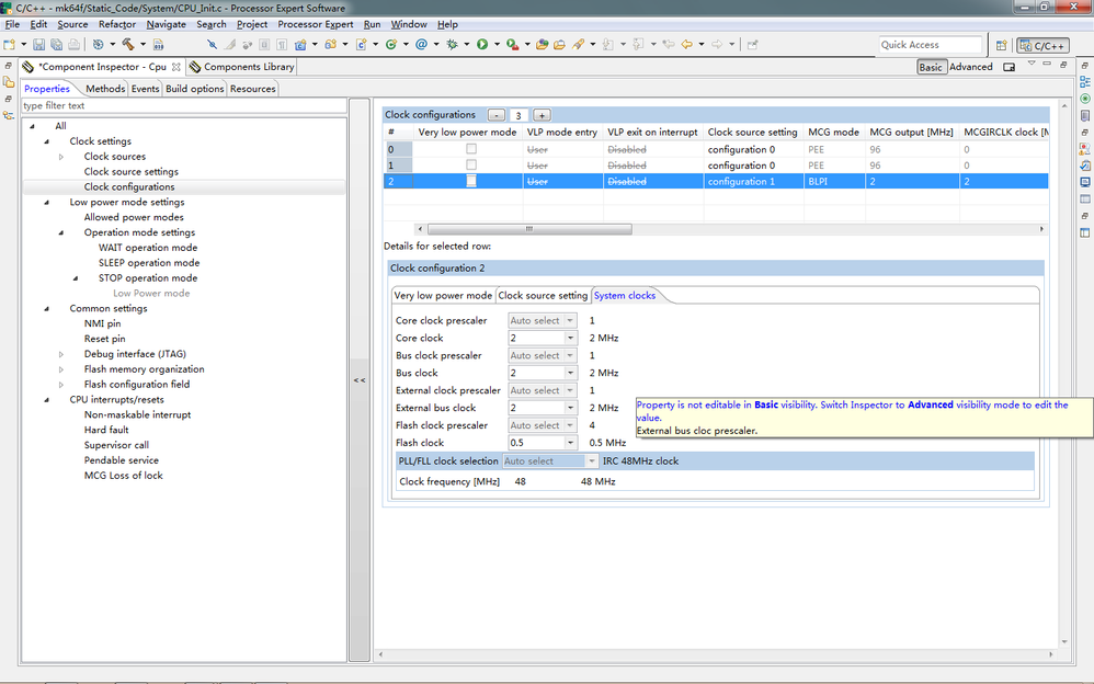
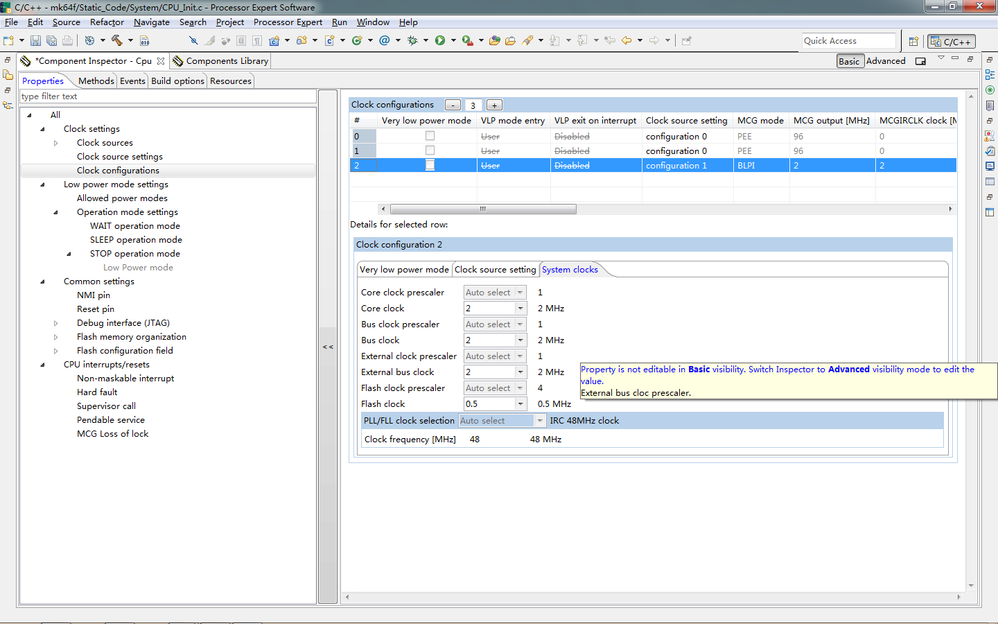
PE configuration as follows:










Add the following content in the _bsp_initialize_hardware(void) functions:
/* SIM_CLKDIV2:USBDIV = 0, USBFRAC = 0*/
SIM_CLKDIV2 = (uint32_t)0x0UL;
/* Configure USB to be clocked from IRC 48MHZ */
SIM_SOPT2_REG(SIM_BASE_PTR) |= SIM_SOPT2_USBSRC_MASK | SIM_SOPT2_PLLFLLSEL(3);
/*Enable USB-OTG IP clocking */
SIM_SCGC4_REG(SIM_BASE_PTR) |= SIM_SCGC4_USBOTG_MASK;
/* Enable IRC48MHZ for USB module*/
USB0_CLK_RECOVER_IRC_EN = 0x03;
/* MCG_C7: OSCSEL = 10*/
MCG_C7 |= 0x2u;
/* USB_CLK_RECOVER_CTRL: CLOCK_RECOVER_EN = 1*/
USB0_CLK_RECOVER_CTRL |= ( 1UL << 7);
The problem is OS stay on the PBE patterns, wait until external reference clock is selected as MCG output or wait until PLL is locked.
Thank you!