According to the CAN1.c, the CAN0_TX(PTB18 pin97) and CAN0_RX(PTB19 pin98) are initialized.

But according to the OSC.png and CAN0.png, the CAN0_TX(PTA12 pin64) and CAN0_RX(PTA13 pin65) are connected to CAN transceiver.

I am afraid you have select the wrong pins in Processor Expert.

By the way:
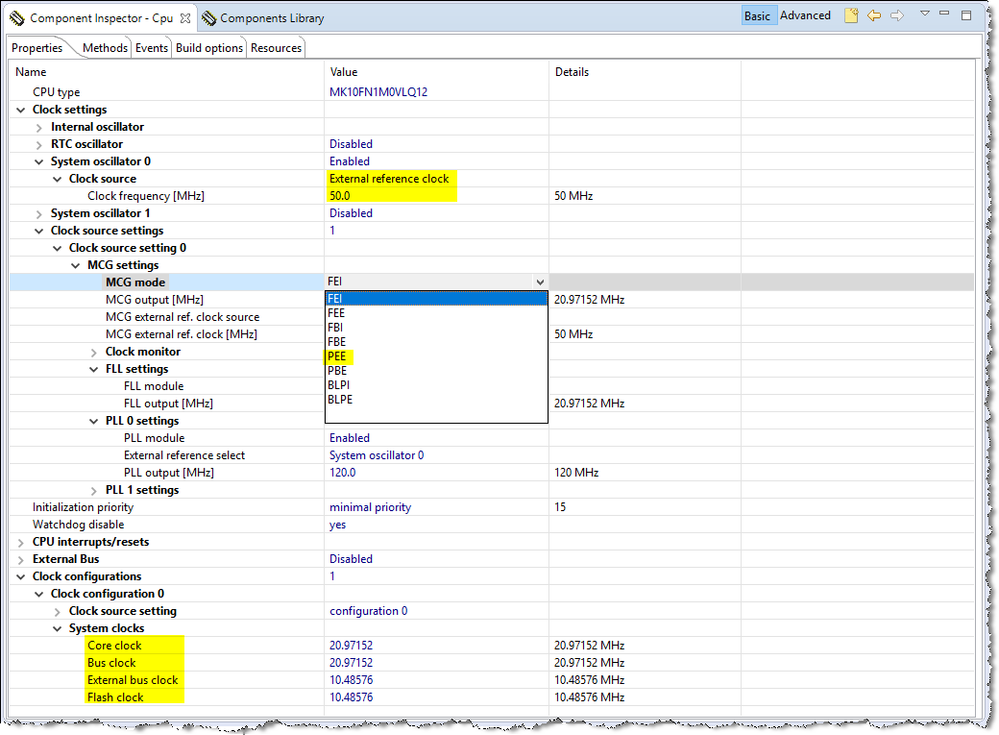
I am not sure if you really want to use FEI mode.
Select PEE mode will use external 50MHz reference clock and increase the frequency of Core\Bus.

Best Regards,
Robin
-----------------------------------------------------------------------------------------------------------------------
Note: If this post answers your question, please click the Correct Answer button. Thank you!
-----------------------------------------------------------------------------------------------------------------------