I try to flash your project into TWR-K20D72M(MK20DX256VLL7) board with TWR-SER connected.
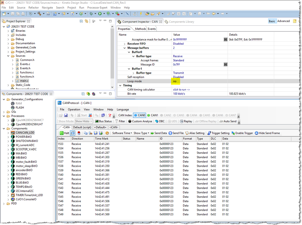
Modify the Loop mode to no and then generated code again.
The CAN analyzer is able to receive data.

The R25 and R26 should not be DNP, I have solder 0 resisters.

The CAN analyzer was connect to the singal output of TJA1050T(CANH and CANL).

Best Regards,
Robin
-----------------------------------------------------------------------------------------------------------------------
Note: If this post answers your question, please click the Correct Answer button. Thank you!
-----------------------------------------------------------------------------------------------------------------------