Hi Dhruv,
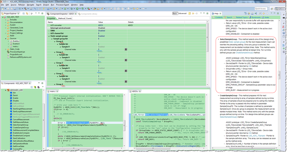
You can add 'Sample group list' and then set the the 'Channel index'.
Please refer the image below:

/* ###################################################################
** Filename : main.c
** Project : K22_ADC_TEST
** Processor : MK22FX512VLQ12
** Version : Driver 01.01
** Compiler : GNU C Compiler
** Date/Time : 2017-05-13, 18:06, # CodeGen: 0
** Abstract :
** Main module.
** This module contains user's application code.
** Settings :
** Contents :
** No public methods
**
** ###################################################################*/
/*!
** @file main.c
** @version 01.01
** @brief
** Main module.
** This module contains user's application code.
*/
/*!
** @addtogroup main_module main module documentation
** @{
*/
/* MODULE main */
/* Including needed modules to compile this module/procedure */
#include "Cpu.h"
#include "Events.h"
#include "ADC0.h"
/* Including shared modules, which are used for whole project */
#include "PE_Types.h"
#include "PE_Error.h"
#include "PE_Const.h"
#include "IO_Map.h"
/* User includes (#include below this line is not maintained by Processor Expert) */
#define SAMPLE_GROUP_SIZE 8U
AD1_TResultData MeasuredValues[SAMPLE_GROUP_SIZE];
LDD_TDeviceData *MyADCPtr;
LDD_TError Error;
/*lint -save -e970 Disable MISRA rule (6.3) checking. */
int main(void)
/*lint -restore Enable MISRA rule (6.3) checking. */
{
/* Write your local variable definition here */
/*** Processor Expert internal initialization. DON'T REMOVE THIS CODE!!! ***/
PE_low_level_init();
/*** End of Processor Expert internal initialization. ***/
/* Write your code here */
MyADCPtr = ADC0_Init((LDD_TUserData *)NULL);
if(Error != 0)
{
// SS_ERROR=0x71;
}
while(1)
{
Error = ADC0_SelectSampleGroup(MyADCPtr, 0U);
Error = ADC0_StartSingleMeasurement(MyADCPtr);
if (Error)
{
//SS_ERROR=0x71;
}
while (!ADC0_GetMeasurementCompleteStatus(MyADCPtr)) {};
Error = ADC0_GetMeasuredValues(MyADCPtr, (LDD_TData *)MeasuredValues);
if ( Error )
{
//SS_ERROR=0x71;
}
}
/* For example: for(;;) { } */
/*** Don't write any code pass this line, or it will be deleted during code generation. ***/
/*** RTOS startup code. Macro PEX_RTOS_START is defined by the RTOS component. DON'T MODIFY THIS CODE!!! ***/
#ifdef PEX_RTOS_START
PEX_RTOS_START(); /* Startup of the selected RTOS. Macro is defined by the RTOS component. */
#endif
/*** End of RTOS startup code. ***/
/*** Processor Expert end of main routine. DON'T MODIFY THIS CODE!!! ***/
for(;;){}
/*** Processor Expert end of main routine. DON'T WRITE CODE BELOW!!! ***/
} /*** End of main routine. DO NOT MODIFY THIS TEXT!!! ***/
/* END main */
/*!
** @}
*/
/*
** ###################################################################
**
** This file was created by Processor Expert 10.3 [05.09]
** for the Freescale Kinetis series of microcontrollers.
**
** ###################################################################
*/
Best Regards,
Robin
-----------------------------------------------------------------------------------------------------------------------
Note: If this post answers your question, please click the Correct Answer button. Thank you!
-----------------------------------------------------------------------------------------------------------------------