USB_DEVICE_STACK error

cancel
Showing results for 
Show  only  | Search instead for 
Did you mean: 

USB_DEVICE_STACK error

1,661 Views
tonyw
Contributor I

Hi,

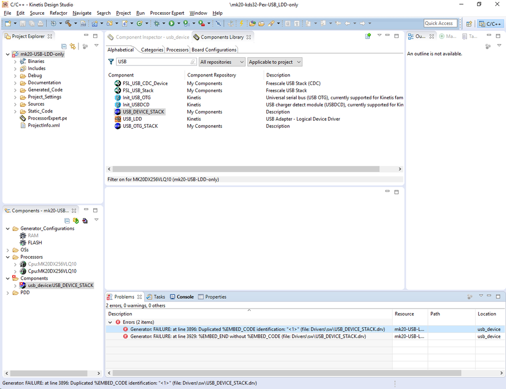
I have experienced the error when generating the code from Processor expert.

KDS 3.2, USB_STACK 4.1.1. No RTOS.

The project was created with PEx only. no any other function has been attached yet. Just configuring the bus clock to 48Mhz, so the clock to USB module is at 48Mhz.

There was no static error reported from Processor Expert. The error is shown up only after generating the code.

Could someone help to figure out how to resolve this issue?

pastedImage_2.png

0 Kudos
Reply
3 Replies

1,578 Views
tonyw
Contributor I

Hi Alice,

After I logged in my email and followed the link back to the community, I can see your attachment. Thank you.

Tony W

0 Kudos
Reply

1,578 Views
Alice_Yang
NXP TechSupport
NXP TechSupport

Hello Tony,

There is a workaround , please  search the file of "USB_DEVICE_STACK.drv" ,

on my side the path is   C:\Users\Alice\MyComponents\Drivers\sw

please replace it use my attachment . Then re-open the KDS, build , the error will disappeared .


Have a great day,
Alice Yang

-----------------------------------------------------------------------------------------------------------------------
Note: If this post answers your question, please click the Correct Answer button. Thank you!
-----------------------------------------------------------------------------------------------------------------------

0 Kudos
Reply

1,578 Views
tonyw
Contributor I

Hi Alex,

Thank you for the answer.

I have tried the similar solution before, it did not now.

I would like try the file you mentioned. Have you attached it here? I could not find your attachment.

Have a great day.

Tony W

0 Kudos
Reply