Simple processor expert project

cancel
Showing results for 
Show  only  | Search instead for 
Did you mean: 

Simple processor expert project

1,229 Views
gnichimohamed
Contributor III

Hello

I want to make a simpl processor expert project. I have the frdm-kl03z.

Initially, processor expert includes interrupt manager component by default. If i remove it, the code generation does not work.

Also when i compile the code, it doesnt find lptmr header files, so i add the lptmr component to the project.

When i compile finally, it fails while linking

'Invoking: Cross ARM C++ Linker'

arm-none-eabi-g++ -mcpu=cortex-m0plus -mthumb -O0 -fmessage-length=0 -fsigned-char -ffunction-sections -fdata-sections -Wall  -g3 -T "C:/Users/Hamma/workspace.kds/test/Project_Settings/Linker_Files/ProcessorExpert.ld" -Xlinker --gc-sections -L"C:/Users/Hamma/workspace.kds/test/Project_Settings/Linker_Files" -Wl,-Map,"test.map" -specs=nosys.specs -specs=nano.specs -Xlinker -z -Xlinker muldefs -o "test.elf"  ./Static_Code/System/PE_low_level_init.o  ./Sources/Events.o ./Sources/main.o  ./SDK/platform/utilities/src/fsl_debug_console.o ./SDK/platform/utilities/src/fsl_misc_utilities.o ./SDK/platform/utilities/src/print_scan.o  ./SDK/platform/system/src/interrupt/fsl_interrupt_manager.o  ./SDK/platform/system/src/clock/MKL03Z4/fsl_clock_MKL03Z4.o  ./SDK/platform/system/src/clock/fsl_clock_manager.o ./SDK/platform/system/src/clock/fsl_clock_manager_common.o  ./SDK/platform/osa/src/fsl_os_abstraction_bm.o  ./SDK/platform/hal/src/sim/MKL03Z4/fsl_sim_hal_MKL03Z4.o  ./SDK/platform/hal/src/rtc/fsl_rtc_hal.o  ./SDK/platform/hal/src/port/fsl_port_hal.o  ./SDK/platform/hal/src/osc/fsl_osc_hal.o  ./SDK/platform/hal/src/mcglite/fsl_mcglite_hal.o ./SDK/platform/hal/src/mcglite/fsl_mcglite_hal_modes.o  ./SDK/platform/hal/src/lpuart/fsl_lpuart_hal.o  ./SDK/platform/hal/src/lptmr/fsl_lptmr_hal.o  ./SDK/platform/drivers/src/rtc/fsl_rtc_common.o  ./SDK/platform/drivers/src/lptmr/fsl_lptmr_common.o ./SDK/platform/drivers/src/lptmr/fsl_lptmr_driver.o  ./SDK/platform/devices/MKL03Z4/startup/gcc/startup_MKL03Z4.o  ./SDK/platform/devices/MKL03Z4/startup/system_MKL03Z4.o  ./SDK/platform/devices/startup.o  ./Generated_Code/Cpu.o ./Generated_Code/clockMan1.o ./Generated_Code/hardware_init.o ./Generated_Code/lpTmr2.o ./Generated_Code/osa1.o ./Generated_Code/pin_init.o  

d:/kds/toolchain/bin/../lib/gcc/arm-none-eabi/4.8.4/../../../../arm-none-eabi/bin/ld.exe:C:/Users/Hamma/workspace.kds/test/Project_Settings/Linker_Files/ProcessorExpert.ld:47: warning: memory region `m_interrupts' not declared

d:/kds/toolchain/bin/../lib/gcc/arm-none-eabi/4.8.4/../../../../arm-none-eabi/bin/ld.exe:C:/Users/Hamma/workspace.kds/test/Project_Settings/Linker_Files/ProcessorExpert.ld:57: warning: memory region `m_flash_config' not declared

d:/kds/toolchain/bin/../lib/gcc/arm-none-eabi/4.8.4/../../../../arm-none-eabi/bin/ld.exe:C:/Users/Hamma/workspace.kds/test/Project_Settings/Linker_Files/ProcessorExpert.ld:72: warning: memory region `m_text' not declared

d:/kds/toolchain/bin/../lib/gcc/arm-none-eabi/4.8.4/../../../../arm-none-eabi/bin/ld.exe:C:/Users/Hamma/workspace.kds/test/Project_Settings/Linker_Files/ProcessorExpert.ld:155: warning: memory region `m_data' not declared

d:/kds/toolchain/bin/../lib/gcc/arm-none-eabi/4.8.4/../../../../arm-none-eabi/bin/ld.exe:C:/Users/Hamma/workspace.kds/test/Project_Settings/Linker_Files/ProcessorExpert.ld:214: warning: memory region `m_interrupts_ram' not declared

d:/kds/toolchain/bin/../lib/gcc/arm-none-eabi/4.8.4/../../../../arm-none-eabi/bin/ld.exe: section .flash_config loaded at [00000000,0000000f] overlaps section .interrupts loaded at [00000000,000000bf]

d:/kds/toolchain/bin/../lib/gcc/arm-none-eabi/4.8.4/../../../../arm-none-eabi/bin/ld.exe: section .text loaded at [00000000,00002c13] overlaps section .flash_config loaded at [00000000,0000000f]

collect2.exe: error: ld returned 1 exit status

make: *** [test.elf] Error 1

Labels (1)
0 Kudos
Reply
2 Replies

1,000 Views
Alice_Yang
NXP TechSupport
NXP TechSupport

Hello Gnichi,

Do you mean the PE+SDK project,  i create a simple project on KDS3.0 . add the component of "fsl_lptmr",

and click the generate code , build , it have no error , please see the attachment.

pastedImage_0.png

pastedImage_1.png

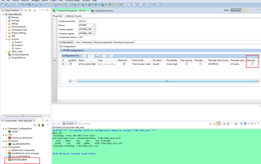
And i don't what's meaning about remove the interrupt interrupt manager component , please take a screenshot tell me , and if you do not want the interrupt , you  can disable it ,for example the interrupt of the lptmr :

pastedImage_2.png

Hope it helps


Have a great day,
Alice Yang

-----------------------------------------------------------------------------------------------------------------------
Note: If this post answers your question, please click the Correct Answer button. Thank you!
-----------------------------------------------------------------------------------------------------------------------

0 Kudos
Reply

1,000 Views
gnichimohamed
Contributor III

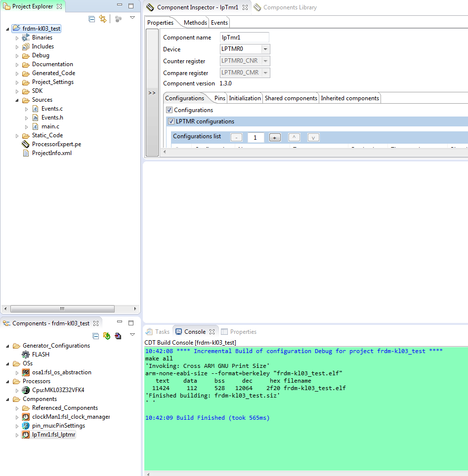
Capture.PNG

As you can see, by default there is a fsl_interrupt_manager component in my project, Also when i replace the content of ProcessorExpert.ld with MKL03Z32xxx4_flash.ld the compilation runs ok.

0 Kudos
Reply