How do you compile one file in KDS?

cancel
Showing results for 
Show  only  | Search instead for 
Did you mean: 

How do you compile one file in KDS?

5,626 Views
aerodame
Contributor III

I notice that you can clean, build project, build all in KDS, but just right clicking and compiling ONE source code file seems to be missing?  Or is it hidden in some menu somewhere?

Labels (1)
Tags (2)
0 Kudos
Reply
16 Replies

5,081 Views
aerodame
Contributor III

How do I send zipped project files to this forum?

0 Kudos
Reply

5,082 Views
ZhangJennie
NXP TechSupport
NXP TechSupport

click on Edit:

pastedImage_0.png

then "Attach"

pastedImage_1.png


Have a great day,
Jennie Zhang

-----------------------------------------------------------------------------------------------------------------------
Note: If this post answers your question, please click the Correct Answer button. Thank you!
-----------------------------------------------------------------------------------------------------------------------

0 Kudos
Reply

5,082 Views
aerodame
Contributor III

No, I see your image but not the video.

0 Kudos
Reply

5,082 Views
ZhangJennie
NXP TechSupport
NXP TechSupport

I send the video to you via transweb. Please check your emails with transweb accessing password.

I also send a copy to your email address

can you get the video now?

Have a great day,

Jennie Zhang

-----------------------------------------------------------------------------------------------------------------------
Note: If this post answers your question, please click the Correct Answer button. Thank you!
-----------------------------------------------------------------------------------------------------------------------

5,082 Views
aerodame
Contributor III

Yes, got it this time.  Thanks.  I've successfully created working sets now although I'm still unsure of whether this is the preferred way to create a project file for the IDE or whether this method is becoming deprecated.  Either way I can work with it now.

Thank you.

0 Kudos
Reply

5,082 Views
ZhangJennie
NXP TechSupport
NXP TechSupport

You are welcome.

Jennie Zhang

-----------------------------------------------------------------------------------------------------------------------
Note: If this post answers your question, please click the Correct Answer button. Thank you!
-----------------------------------------------------------------------------------------------------------------------

0 Kudos
Reply

5,082 Views
BlackNight
NXP Employee
NXP Employee

Hi Stephen,

make sure you have 'build automatically' disabled. See https://mcuoneclipse.com/2016/05/26/build-and-clean-selected-files-in-eclipse-cdt/ and the trouble shooting section.

I hope this helps,

Erich

0 Kudos
Reply

5,082 Views
aerodame
Contributor III

Good tips all...  I'm racing up on a holiday 4 day weekend.  I did make a little progress today by setting up both a Mac and Windows8 computer.  The Windows 8 computer doesn't seem to have the debug issue (I think...)  but I'm still investigating.

The tip for disabling the automatic build works so that now I can just compile one file.  This is what I need to try and figure out how to incorporate the DSP CMSIS files and get them compiled.   If I have a lot of errors I need to narrow down to which file is causing me grief.

One question... I seem to be missing the kds/*.wsd file on any project that is created from scratch.

But this file is present in all of the board/demo files in the SDK.  

How do I create this and do I need it in my projects?

0 Kudos
Reply

5,078 Views
ZhangJennie
NXP TechSupport
NXP TechSupport

Hi,

I attached a video of how to create a working set.normally one working set can include several projects.

Users can refer attached video to create their own .wsd file


Have a great day,
Jennie Zhang

-----------------------------------------------------------------------------------------------------------------------
Note: If this post answers your question, please click the Correct Answer button. Thank you!
-----------------------------------------------------------------------------------------------------------------------

0 Kudos
Reply

5,078 Views
aerodame
Contributor III

Video?

0 Kudos
Reply

5,078 Views
ZhangJennie
NXP TechSupport
NXP TechSupport

yes, couldn't you see video here as I highlight?

pastedImage_0.png


Have a great day,
Jennie Zhang

-----------------------------------------------------------------------------------------------------------------------
Note: If this post answers your question, please click the Correct Answer button. Thank you!
-----------------------------------------------------------------------------------------------------------------------

0 Kudos
Reply

5,078 Views
BlackNight
NXP Employee
NXP Employee

Hi Stephen,

the .wsd files are simple xml files describing project dependencies. The origin is from MQX projects and they are used in some of the SDK projects. They are used by the 'projects of projects' plugin you have in KDS. Usually you do not need them in your projects.

Erich

0 Kudos
Reply

5,078 Views
aerodame
Contributor III

But how do you save a project and then reopen it on a separate machine without a project file for KDS?

0 Kudos
Reply

5,078 Views
aerodame
Contributor III

So it sounds like they are being deprecated?   It confused me because I started with the demo files and discovered that you needed to open up the wsd file as the "main project file".  What's the equivalent with non-wsd projects?  

0 Kudos
Reply

5,078 Views
aerodame
Contributor III

OK, I struggled through figuring out how to create Working Sets and then exporting the files such that I can use the working set as my "project file" for importing to other platforms.  Not a straightforward process at all, very confusing where there is no default IDE project file, but maybe I'm missing something simple.  I used (https://community.nxp.com/message/551614#comment-551614 ) as my guide and that seemed to work out.  I didn't realize there were these hidden options.

Anyway, now I'm left with a very confusing situation.  I have created three identical projects to blink the tricolor LED.   (project foo, bar and ban).  Only Foo will actually load into the debugger.  Bar and Ban go through the motions to load, but they just come up running already and don't seem to load their code.  I have double checked all of the debugger options and they are identical between all three projects.

Can someone with a K22F FRDM board try this out?  I have workset set files in each of these project zips, so you should be able to import them.

I need to figure out how to upload these as three files in attachment.

0 Kudos
Reply

5,078 Views
TICS_Fiona
NXP Employee
NXP Employee

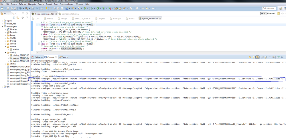
Hello Stephen

To compile one signal source file, user can run the GNU Tools for ARM Embedded for compiling. The compiler tool is “arm-none-eabi-gcc.exe” which is under KDS installation folder:

C:\Freescale\KDS_v3\Toolchain\bin

The compiler command and options can be found from either Project Properties or the consol when building the project.

compile_1.png

compile.png

The KDS supports auto build, manual build, incremental build. May I know why you need to compile one single file? For its disassembly output? 

behavior.png

Best Regards

Fiona Kuang

TIC - Technical Information Center

0 Kudos
Reply