Hi, Yang,
If you want to connect the FRDM-56F83000 board via a USB cable to download/debug, you have to connect J8 USB connector to PC via a USB cable. Secondly, you have to close the J11 jumper with 4 jumpers. I attach a picture for the jumper configuration for the board.
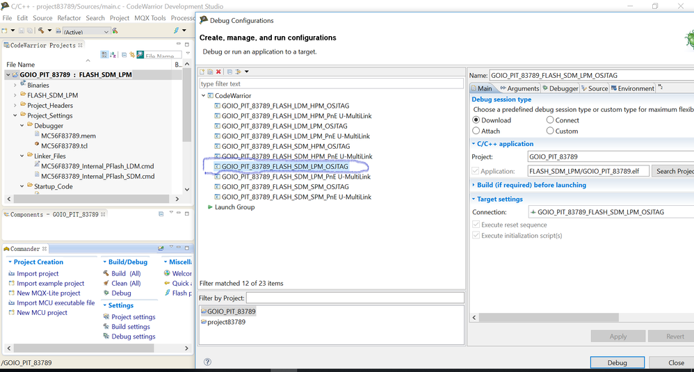
For the CW for mcu ver11.x, you have to select the *****_OSJTAG device as the following fig.
Hope it can help you
BR
XiangJun Rong
