Hi Markus,
Sorry for the late reply!
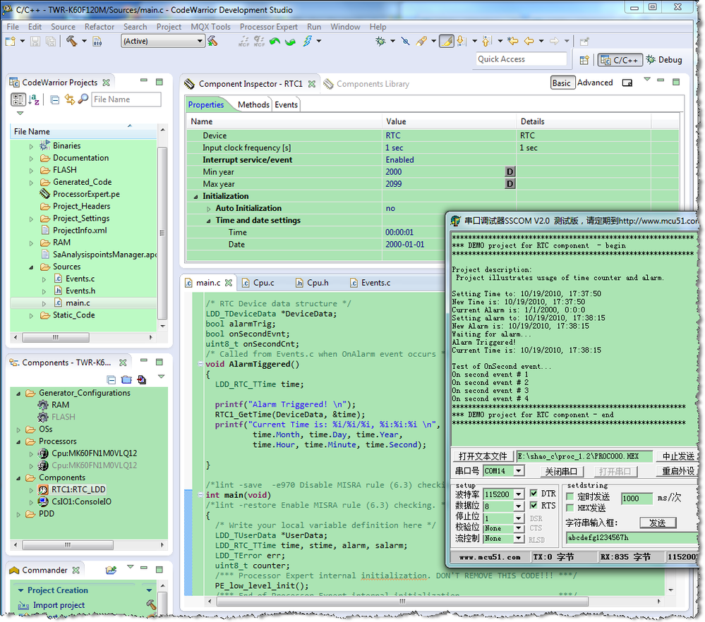
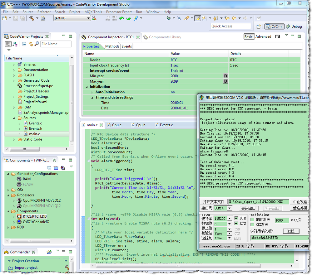
Please refer the attached RTC_LDD example. I have test it on TWR-K60F120M board with CodeWarrior10.7.

Best Regards,
Robin
-----------------------------------------------------------------------------------------------------------------------
Note: If this post answers your question, please click the Correct Answer button. Thank you!
-----------------------------------------------------------------------------------------------------------------------