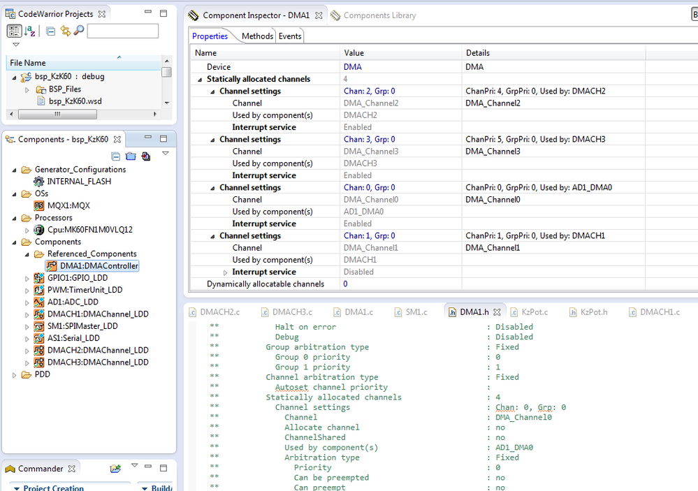
Hello David,
This is just one logical channel, not the actual physical channel.
It meaning, this is just stand for the sequence of configure the DMA channel,
for example , we add three channel , at start , in turn to configuration : DMACH1 ,2, 3,then
from the DMACHx.c file , we can see they are in turn :

If then you change one , for example the component of DMACH2, we will see that ,
in the DMACH2.C file , the logical channel number become 2, not 1 , while in the DMACH3.C file ,
is "DMA1_STATIC_CHANNEL_1, ", the reason is we last configure the DMACH2, so the his logical nummber
is the last :

While it doesn't matter , the actual channel control is at the DMA1.C FILE :

they are one to one correspondence.
If you think this is confused , i recommend you if change one channles configure, you can from the first one ,then change all of them one by one , only need change one place on each channel, for the do not need changed
channel , you change it to other , then change it back .
Hope it hleps
Have a great day,
Alice
-----------------------------------------------------------------------------------------------------------------------
Note: If this post answers your question, please click the Correct Answer button. Thank you!
-----------------------------------------------------------------------------------------------------------------------