Hello yikun liu,
Which License of CW do you used ? Special , Basic , Standard , Professional ?
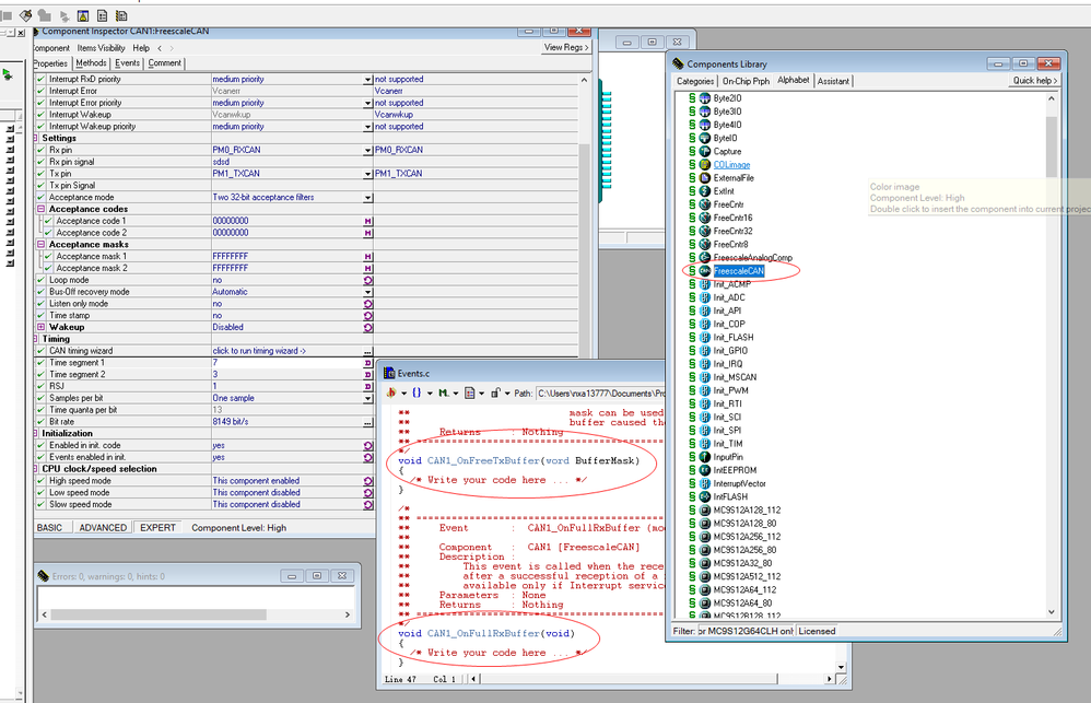
If use Professional , you can use the FreescaleCAN component, it includes the interrupt code in event .c :

other versions only have the component of Init_MSCAN, this component only do some initialization function.
Have a great day,
TIC
-----------------------------------------------------------------------------------------------------------------------
Note: If this post answers your question, please click the Correct Answer button. Thank you!
-----------------------------------------------------------------------------------------------------------------------