Dear all, I have a HCS08PT60 with CodeWarrior Version: 10.6.
2 QUESTIONS:
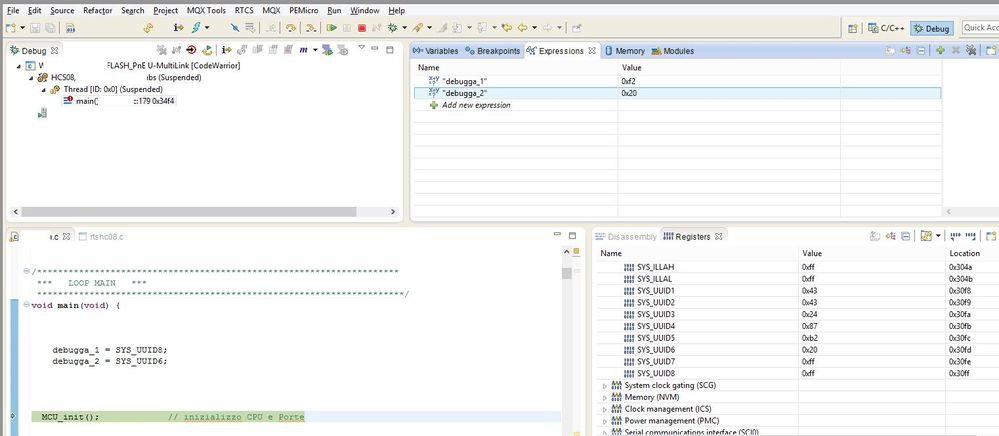
1) When I read the unique register 8 the value it isn't the same respect the register.
void main(void) {
debugga_1 = SYS_UUID8;
debugga_2 = SYS_UUID6;
The debug_1 register is 0xF2 and in the register windows is write 0xFF NOT CORRECT
The debug_2 register is 0x20 and in the register windows is write 0x20 CORRECT
What's wrong ?


2) The 64 bit UUID is random or progressive value ?
Thanks all