Is there a board configuration file somewhere?

cancel
Showing results for 
Show  only  | Search instead for 
Did you mean: 

Is there a board configuration file somewhere?

2,637 Views
martinthemaker
Contributor I

I just got a FRDMKV11z dev kit and am trying it out the MCUXpresso IDE.  I'm wondering why I am looking at the schematic to update the configuration of pin connections in order to drive the right GPIO's etc.  Since the board is already built and connections aren't changing isn't there a configuration file to load that would already have the boards connections defined?  But I don't see one.

Tags (3)
0 Kudos
Reply
3 Replies

2,541 Views
danielchen
NXP TechSupport
NXP TechSupport

Hi Martin:

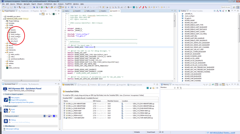
The board configuration file is under folder board.

pastedImage_2.png

Regards

Daniel

0 Kudos
Reply

2,541 Views
martinthemaker
Contributor I

Ok I found it.

I haven't found a tutorial on how to use MCUXpresso, how to install it yes,

but not how to run it. What i've found ends with something like "then you

can run the examples". I managed to get the led_blinky example to build,

download, and run. But when I try the bubble example I can build but if I

use the Debug option in the Quickstart pannel that I used for blinky it

asks for a probe that I apparently don't have. If I just try clicking the

run icon in the toolbar I get "Error starting Process". How do I get it to

download and run the way blink did?

On Mon, May 11, 2020 at 12:57 AM danielchen@fsl <admin@community.nxp.com>

0 Kudos
Reply

2,540 Views
danielchen
NXP TechSupport
NXP TechSupport

Hi

Please refer to the MCUXpresso IDE user guider.

Chapter 10 and chapter 11 describes the debug solution and Debugging a Project.

Regards

Daniel

0 Kudos
Reply