Hi Michael Amici,
Of course, my code works on the real canbus, not the loopback mode.
If it works in the loopback mode, the data won't sent to the CAN bus, it will loopback through the chip internal pin circuit.
My test result is from the J15, pin1,2, CANH and CANL, this is the ACTUAL canbus, not the loopback.

You also can test the wave from CANH and CANL: J15 pin1 and 2.
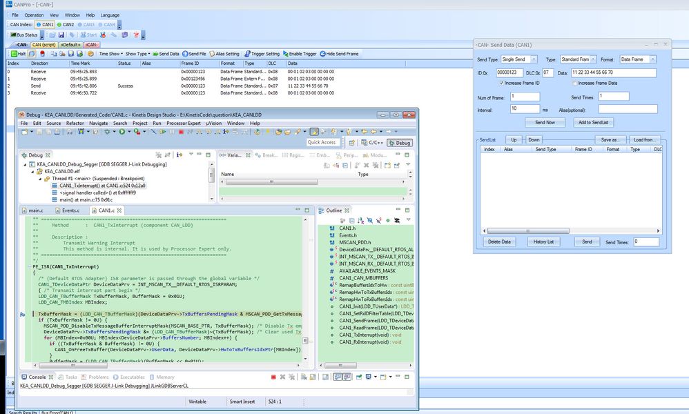
You said, the interrupt are not called, I don't know whether you put an breakpoint in the PE_ISR(CAN1_TxInterrupt) or not?
If you put a breakpoint in the interrupt service code, you will find the interrupt is entered, just like the following test picture:

The above test result is from the CANBUS tools which connect to the KEA128 CANH and CANL in the CANBUS.
Besides the CAN_LDD code, I also have a CW barebone CAN code for KEA128, you also can refer to that sample code.
Wish these code can help you!
Take care, it is really not the loopback mode, if in loopback mode, the Loop mode in the CAN_LDD will be yes, but now, we configure it as no:

If you still have question, please let me know!
Have a great day,
Jingjing
-----------------------------------------------------------------------------------------------------------------------
Note: If this post answers your question, please click the Correct Answer button. Thank you!