Hi
it seems that an unhandled exception occurred -> the address space belongs to Boot assist module - rom code executed after reset.
Which DevKit board revision do you use? what is the jumper settings?
I'd suggest you to debug Hello World Rappid project (FYI: it should loads also program the bootloader - just update the absolute path to rbf file)

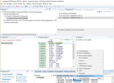
then put a breakpoint at app _start() and perform reset target from the debugger (see screenshot below)

Now run the execution -> do you hit the breakpoint?
If not, please add read watchpoint to address 0xfa0004 (bootloader rchw block - app entry point) and reset from debugger. Do you hit the watchpoint?


Regards,
Stan