Possible causes for DMA test error in Processor Expert validation tool

cancel
Showing results for 
Show  only  | Search instead for 
Did you mean: 

Possible causes for DMA test error in Processor Expert validation tool

1,694 Views
christiankeller
Contributor II

On our custom T8021 board we have a registered DDR3 SDRAM connected to the CPU. We have successfully validated the timings for 400 MHz DDR clock and 800 MHz clock settings. For the 400 MHz all smoke tests pass. For the 800MHz setting the DMA test fails. The log of this test is attached. Also a register dump of the measurements with 800MHz is attached.

 

U-Boot is booting up correctly with both settings, however I think that it uses burst mode but does not setup a DMA transfer as the test does? 

 

What does the test actually test?

 

Could this be rooted in still incorrect settings?

Original Attachment has been moved to: dma_test_800MHz_log.txt.zip

Original Attachment has been moved to: T2081_v1_1_annotated_hex_ecc.txt.zip

0 Kudos
Reply
2 Replies

1,377 Views
ufedor
NXP Employee
NXP Employee

> For the 400 MHz all smoke tests pass.

What is the DMA test result in this case?

> What does the test actually test?

Please refer to the QCVS DDR Tool User Guide, 1.2.3.3 Using read/write data bus margin scenario.

Please provide screenshot of the DMA test failure.

0 Kudos
Reply

1,377 Views
christiankeller
Contributor II

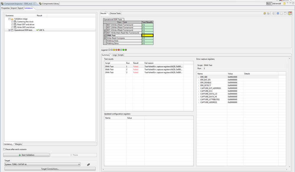
The DMA test for the 400MHz case passes (1/1 runs as is the default). For the 800MHz timing I have increased the amounts of test runs but they fail. The logs of that failure correspond to the one I have attached to the original post. Please find a screenshot of another try attached to this post.

Is there any additional information I can provide?

2017-01-11_failed_dma_test.png

0 Kudos
Reply