Hi asthra,
I am using FRDM-K20D50M(SCH Rev D) with KDS3.2.0.
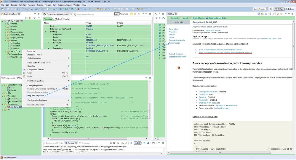
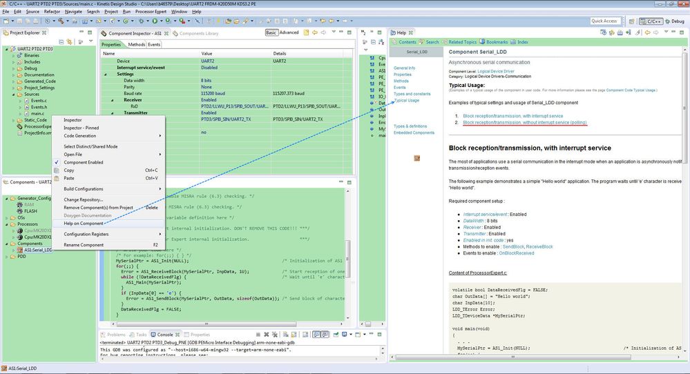
Refer the Typical Usage of Component Serial_LDD.

After input 'e' at UART2_RX(PTD2 Pin8 J2), I can receive the 'Hello world' from UART2_TX(PTD3 Pin10 J2).

I have attached the test project.
Best Regards,
Robin
-----------------------------------------------------------------------------------------------------------------------
Note: If this post answers your question, please click the Correct Answer button. Thank you!
-----------------------------------------------------------------------------------------------------------------------