Hello David,
1. Where does the ICS get this factory reset trim value from?
It is from the chip internal some special address which is not shared with the customer, we also don't know it. Customer also don't need to know it.
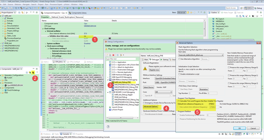
2. About the middle flash address 0X3FE, 0X3FF,
This is just the middle trim address, it only can be used when you use the P&E debug tool, and enable the trim function both in the PE configuration and the P&E debug configuration.
About the configuration, I already have shared the picture with you before,check floor 2.
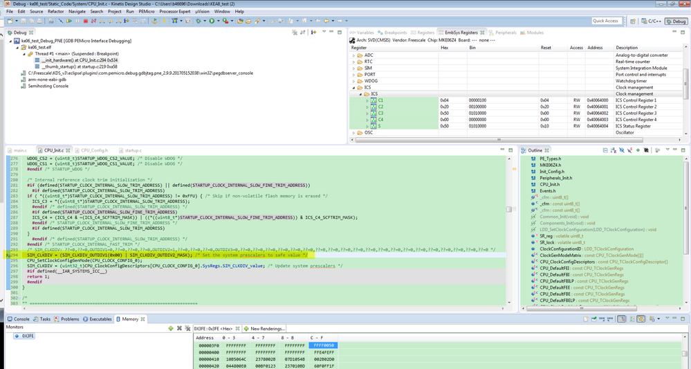
Now, post some test result on my side.
This picture is the result which I enable both the trim function in PE configuration and the P&E debug configuration.

You can find the 0X3FE and 0X3FF already have the trim data.
The above picture, which I did copy the data from the 0X3FE, an 0x3ff, you can find actually, because the default factory trim value is 37.5Khz, so even I enable the re-trim function with P&E tool, the trimmed data is the same as the default factory data.
This picture is after read the data from address 0x3fe, 0x3ff.

I also attach my test project for your reference.
3. Didn't enable the trim function, read ICS_C3 and ICS_C4 with different PC.
configuration:

PC 1 test result:

PC2 test result:

You can find, the same project, the same board, different PC, I can get the same factory trim result without the re-trim function.
My debugger is the P&E opensda, my test board is the FRDM-KE06.
Another way you can test, you are not select the trim, then add the uart printf function, and printf the ICS_C3,C4 in the main.
Don't use the debug, just download the code, check the uart printf data on your side, doing this just to exclude the debug and debugger problem on your side.
Wish it helps you!
Have a great day,
Kerry
-----------------------------------------------------------------------------------------------------------------------
Note: If this post answers your question, please click the Correct Answer button. Thank you!
-----------------------------------------------------------------------------------------------------------------------