I am trying to access constants from the program memory of a 56F84789. I am using Code Warrior 11.1 and I am not able use their built in function memcpy. However with older Code Warrior versions from FreeScale, using their memCopyPtoX in a program I creat

cancel
Showing results for 
Show  only  | Search instead for 
Did you mean: 

I am trying to access constants from the program memory of a 56F84789. I am using Code Warrior 11.1 and I am not able use their built in function memcpy. However with older Code Warrior versions from FreeScale, using their memCopyPtoX in a program I creat

923 Views
jallen1
Contributor I

Is there a function equivalent to memCopyPtoX that will let me copy constants from the program memory of a 56F84789? I am using Code Warrior 11.1 as my compiler.

0 Kudos
Reply
1 Reply

861 Views
xiangjun_rong
NXP TechSupport
NXP TechSupport

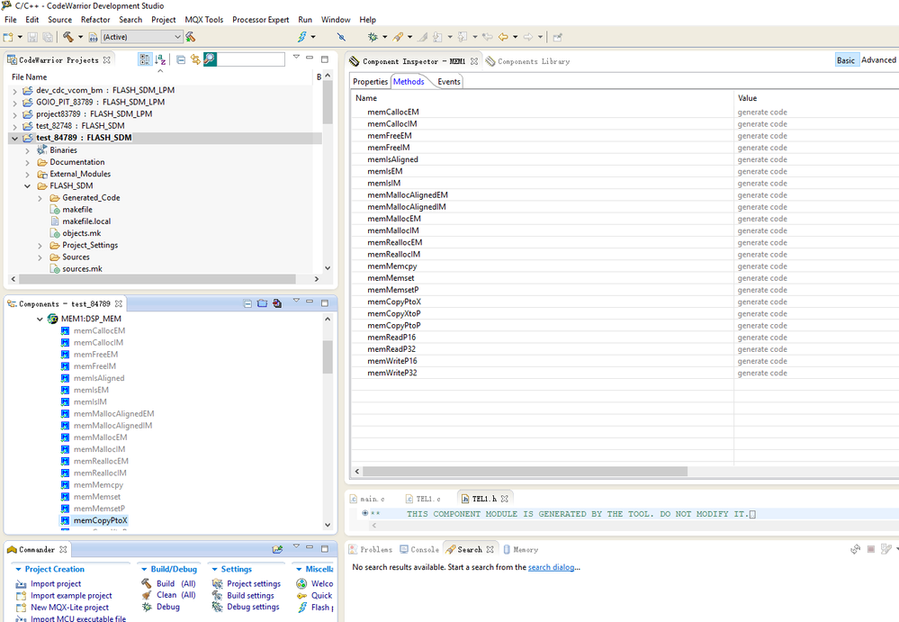
Hi, John,

As the following screenshot based on CodeWarrior for mcu ver11.1, the memCopyPtoX() function belongs to DSP_MEM bean, in other words, you have to establish project based on PE(Processor Expert) and add the DSP_MEM bean, then drag the function to your project, it is okay.

Hope it can help you

BR

XiangJun Rong

pastedImage_1.png

0 Kudos
Reply