S32DS for Vision contains many example projects from which you can learn how S32DS for Vision can be used with the help of the Vision SDK to develop vision applications. The example projects contain generated and hand-written code, which utilize the Vision SDK to demonstrate a workflow using S32DS for Vision. In this document, the procedure for creating a project from one of the provided ISP examples through to execution on the EVB is detailed.
1) Launch S32DS for Vision
2) Select "New S32DS Project from example"

3) Select isp_sonyimx224_csi_dcu project

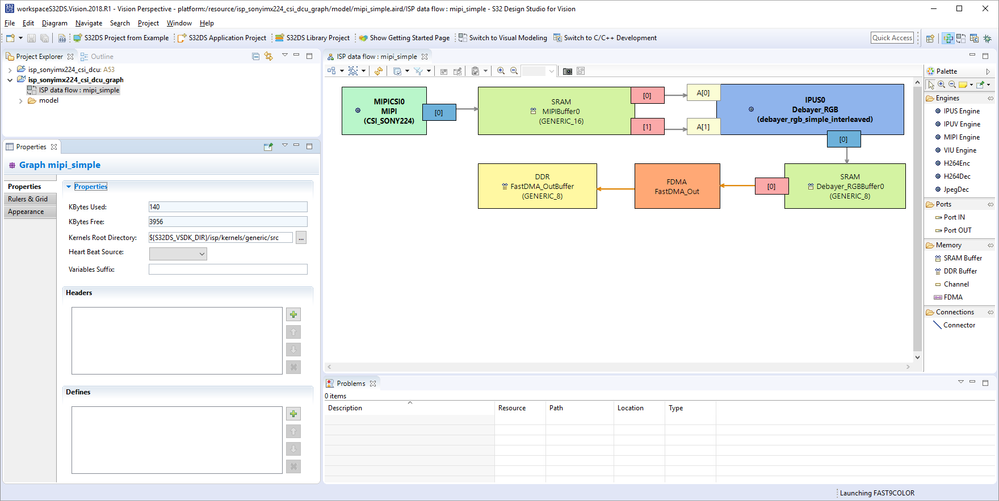
In this particular project, the ISP graph diagram is included. If you wish to view it, go to the Project Explorer panel and expand 'isp_sonyimx224_csi_dcu_graph'. Then double click on 'ISP data flow : isp_sonyimx224_csi_dcu_graph'. The ISP graph diagram will appear in the editor panel.

4) Change to C/C++ perspective, click on 'Switch to C/C++ Development'

5) Select isp_sonyimx224_csi_dcu: A53 in the Project Explorer panel

6) Build project for A53


7) Start a debug session using method as described in HOWTO Create A53 Linux Project in S32DS for Vision, beginning at step 9.
8) Should get results similar to this:
