Build your project and choose Debug Configuration option

On the left side select Launch Group of your choice (Flash/RAM) and press Debug button

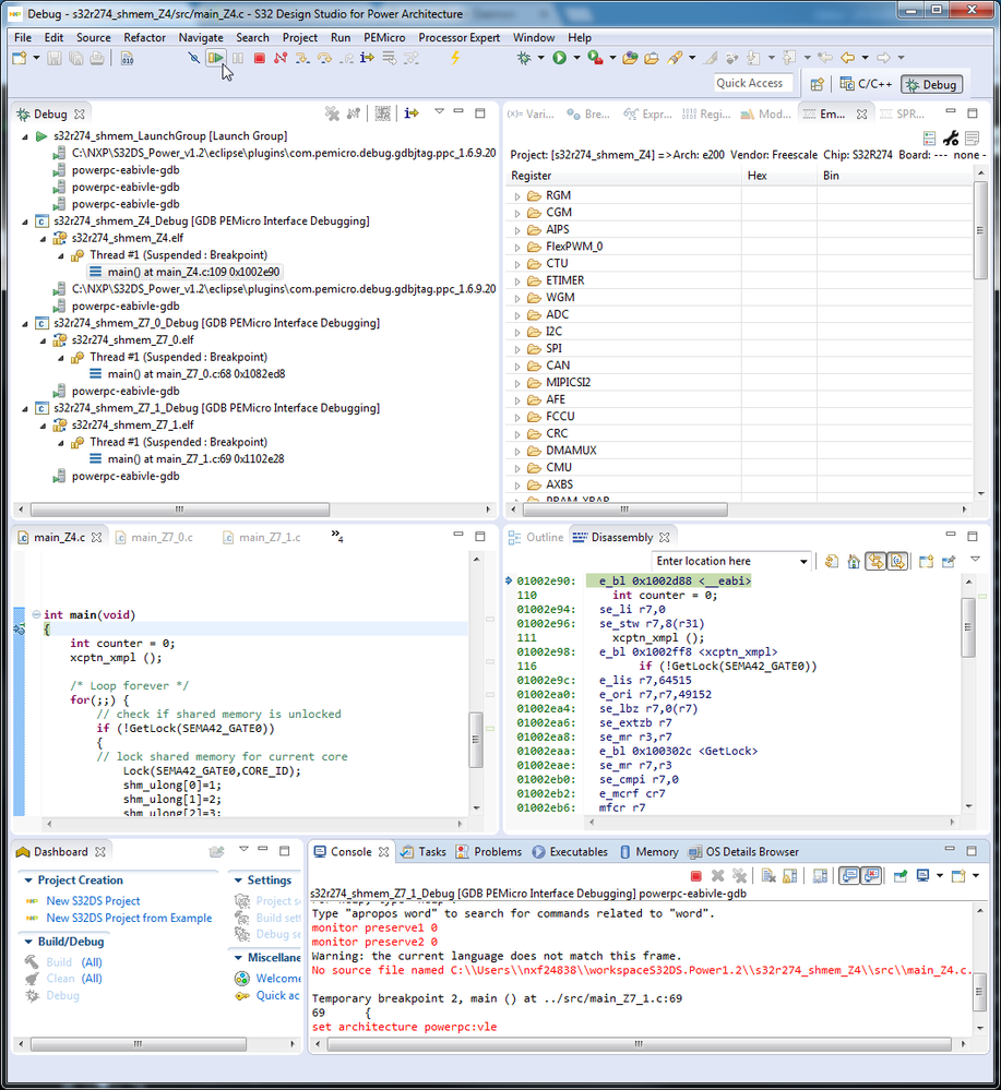
Wait while debug session is fully started. If you left default startup configuration - all cores has active break-point at the beginning of main() function. You can chose any core for debugging just by clicking on the core's thread. Sometimes are init functions - including startup of other cores - inside main() of boot core (for S32R274 is boot core Z4). In this case you should let boot core perform init sequence first and then try debug other cores. On next picture are all cores halted.

On this picture are core 1 (Z4) and 2 (Z7_0) running - and third one is stopped. You can perform any debug operation on this core (memory/registers view, instruction step...) without effect on other cores.

On the last picture are running cores 1 (Z4) and 3 (Z7_1) and second core (Z7_0) is stopped and any debug operation can be performed on this core.
