S32k3:BusFault during PIT initialization.

cancel
Showing results for 
Show  only  | Search instead for 
Did you mean: 

S32k3:BusFault during PIT initialization.

2,091 Views
avinashstarkenn
Contributor III

Hello,

I am using S32k344 using MBDT.

I am implementing Timer(PIT) in my project.

The example model worked fine with only PIT 0.

When I added 'PIT 2' it did not work as expected so I open the code in S32 Design Studio and i am getting BusFault.

PFA of my model and code which needs to be imported in S32 Design Studio.

 

#S32k3 #Timer #GPT #Timer #MBDT #Simulink #Matlab .

0 Kudos
Reply
4 Replies

2,072 Views
avinashstarkenn
Contributor III

Hello,

Can I know the status?

This is critical to me.

0 Kudos
Reply

2,089 Views
avinashstarkenn
Contributor III

I got this error during running board init function

avinashstarkenn_0-1701957562580.png

 

0 Kudos
Reply

2,033 Views
georgevictor
NXP Employee
NXP Employee

Hi, @avinashstarkenn,

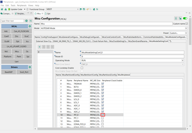
I see that you are trying to set up a new PIT hardware module and use it inside the GPT peripheral. In addition to configuring inside GPT the PIT 2 channels you plan to utilize, it is required to activate the PIT 2 clock within the MCU component. If the peripheral clock in the MCU is not activated, it will lead to initialization faults for the peripheral.

The clock enablement for all peripherals is located in the McuModeSettingConfig section of the Mcu component, as illustrated in the following picture:

georgevictor_0-1702306563896.png

Let me know if this helped you to solve the problem.

 

Best regards,

Victor

 

0 Kudos
Reply

2,020 Views
avinashstarkenn
Contributor III

Hello,

Thank you @georgevictor .It solved my problem. 

It would have been great if I had got the solution much earlier.

 

0 Kudos
Reply