This document shows, how to use CodeWarrior to debug code, which is already flashed in the micro.
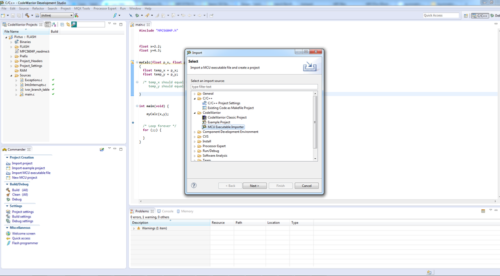
1) Click File and choose Import. In this menu select MCU Executable Importer.


2) Set project name and choose workspace where the project will be created.


3) Select .elf file which you want to import. You can also copy the .elf file to the project folder (optional)


4) Select device, which you use.


5) Select debugger, which will be used for debugging.


6) Select instruction set, which is used in the code you will debugging.


Click Finish. Project will be created in the selected workspace. Now select created project and click on the arrow near the bug symbol and select Debug Configuration.


Click on the project name switch to the Debugger tab. In the window Debugger options select Download tab and uncheck Perform standard download. Click Apply and now you are able to debug without downloading the code to the device.

