RT1170 development board SDK added using C++ static library issues

cancel
Showing results for 
Show  only  | Search instead for 
Did you mean: 

RT1170 development board SDK added using C++ static library issues

1,023 Views
jianwuQuan
Contributor I

Due to project development requirements, additional C++ static libraries were added to the RT1170 SDK for use. The current one is MCUXpresso IDE V11.5.1_726.

Labels (1)
0 Kudos
Reply
2 Replies

1,009 Views
jay_heng
NXP Employee
NXP Employee

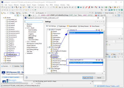
Note that you need to set Library search path and name in MCUX project option after adding file into project folder

MCUX_Make_Lib_Use_Static_Library.PNG

0 Kudos
Reply

1,016 Views
jingpan
NXP TechSupport
NXP TechSupport

Hi @jianwuQuan ,

Yes, can add c++ library to a c++ project in MCUXpresso IDE. And it's no problem on RT1170 EVK.

Please refer to chapter 16 in MCUXpresso_UDE_User_Guide.pdf which can be found in IDE's folder.

Regards,

Jing

0 Kudos
Reply