Hi,
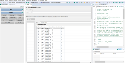
The target of this project is to generate an interrupt each 1 second. I have worked in a project provided by NXP called "S32K344_CAN_bootloader_RTD20". I have configured the interrupt in the folder called "Boot" (In the next picture you can see the configuration). I try to configurate the interrupt but I have different errors because I don´t achieve that the interrupt works each 1 second. The count means each second because I want to count up to 10 seconds and get out of the "While". I have also sent you the configurations of the clocks. I don´t know if I have to configure the periferics of the project.
Could you tell me the steps to achieve the interrupt each 1 second? Moreover, I don´t know if the value of "TestDelay" is correct as if I implement another higher value the system has problems.
I hope your reply as soon as posible.
Thank you for all,




