Hi,
I am using the MPC5748G LCEVB with S32DS Power 2.1 and I am trying to program the device so that it can continue running the programmed code after a power cycle.
I have attempted to burn the program into Flash using the Blinking LED tutorial provided on the official website (https://community.nxp.com/t5/S32-Design-Studio-Knowledge-Base/HOWTO-Create-a-Blinking-LED-Project-M...), using both Build Release and Debug Release.
However, whenever I press the external reset button during power on or perform a power cycle, the program stops running and cannot continue.
According to this URL
https://community.nxp.com/t5/MPC5xxx/MPC5748G-flash-start-address-flashStart-1000000/m-p/821300/thre...
I have modified my flash memory as follows:
flash_rchw: org = 0x00F90000,len = 0x4
cpu0_reset_vec: org = 0x00F90000+0x10, len = 0x4
cpu1_reset_vec: org = 0x00F90000+0x14, len = 0x4
cpu2_reset_vec: org = 0x00F90000+0x04, len = 0x4
m_text : org = 0x00F94000, len = FLASH_SIZE
However, I am still unable to have the program continue running after a reset or power cycle.
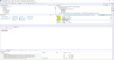
When I finish debugging and before executing, I can see that both RAM and Flash memory contain data, as shown in the figure.
0x00F90000:

0x00F94000:

0x40000000:

The data in RAM gets cleared when I press the reset button, but the data in Flash remains. However, the program is not executing either.
I'm not sure if there is a problem with my project settings that prevents me from directly burning and running the program in Flash.
Alternatively, is there an example I can test that allows me to burn the program into Flash and continue using it after a power cycle?
I have already tried debug Flash in the MPC5748G SDK Example Project, but I still cannot continue execution after a power cycle or reset.
Best Regards,
Paddy