This document describes, how to create FreeRTOS project for S32K144 microcontroller using S32 Design Studio v1.3 ARM and S32K144_SDK_gcc 1.0.0 RTM. Be sure, you have correctly installed all available updates.
S32 Design Studio for Arm v1.3 - Update 1 available
S32 Design Studio for Arm v1.3 - Update 2 available
S32 Design Studio for Arm v1.3 - Update 3 & 4 available
1) Create new project. Choose S32K144 microcontroller. Click Next.

2) Choose NewLib Nano Library, and choose S32K144_SDK_gcc RTM 1.0.0. Click Finish.



3) Open project properties and click Target Processor tab. For Float ABI, choose FP instructions (hard).

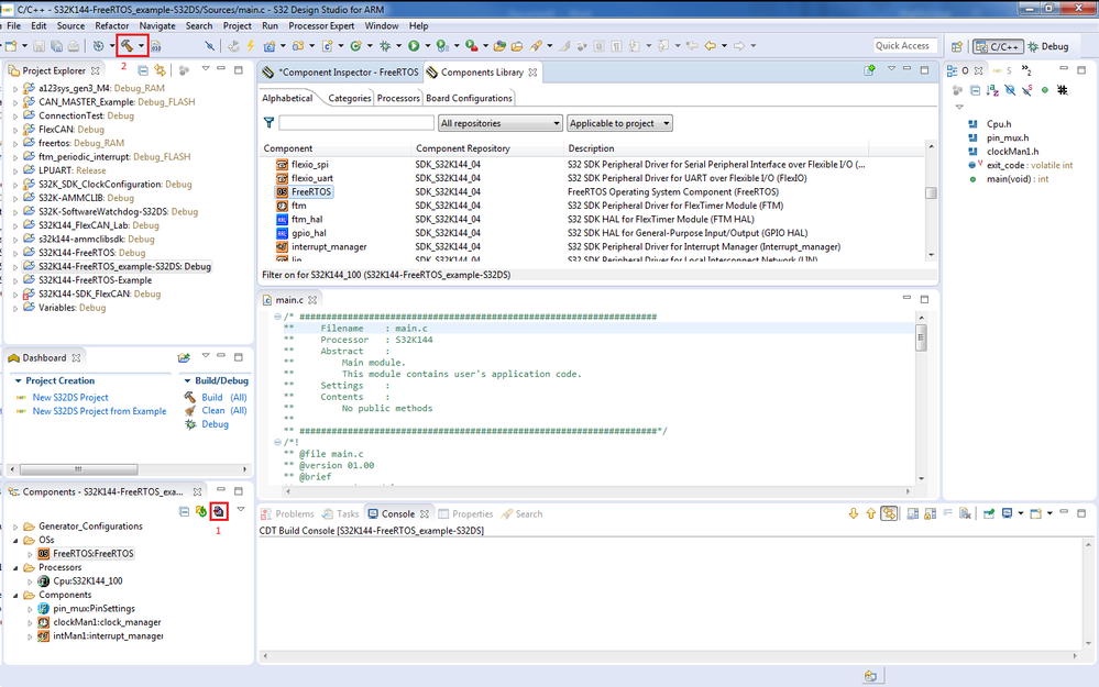
4) Open Component Library, right click FreeRTOS component and add this component to project.

5) Last, Generate Processor Expert Code and compile project.

Now, you can use FreeRTOS component in your project.
Another way is to create FreeRTOS proejct from example. Click New S32DS Project from Example. Choose freertos in S32K144 RTM SDK v1.0.0 Example Projects folder.

Best Regards,
Martin