How do I find which interrupt is unhandled?

cancel
Showing results for 
Show  only  | Search instead for 
Did you mean: 

How do I find which interrupt is unhandled?

1,559 Views
aaronlee
Contributor V

Hi,

We are using S12ZVCA & Codewarrior v11.0.1. The system generated unhandled interrupt sometimes.

How to find out the unhandled interrupt?

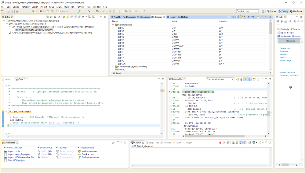
pastedImage_1.png

Best Regards,

Aaron

0 Kudos
Reply
1 Reply

1,388 Views
dianabatrlova
NXP TechSupport
NXP TechSupport

Hi Aaron,

At first, I would like to recommend you to look at the interrupt catcher example code for the S12ZVL,

however, you can use it for the S12ZVC. See link below:

https://community.nxp.com/docs/DOC-330312

Using the interrupt table should be able to process all unexpected interrupts.
Also, Table 1-13. Interrupt Vector Location in RM rev 2.0 can be useful.

I hope it helps.

Best Regards,

Diana

0 Kudos
Reply