I am not able to link with U-Boot executable.
Kindly, help us to connect the u-boot executable in code warrior. Below, I mention my step to connect the code warrior.
Step 1: Select File->Import and choose the code warrior executable importer.


Step 2: Give the project name


Step 3: Select uboot executable.


Step 4: Select Processor Type.


Step 5: In Target setting, select connection type as codewarrior Tap (over USB) and enable attach for launch.


Step 6: select Core 0 for configuration and finish.


Step 7: In Debug Configuration, Remove all Initialization in attach configuration for debug.






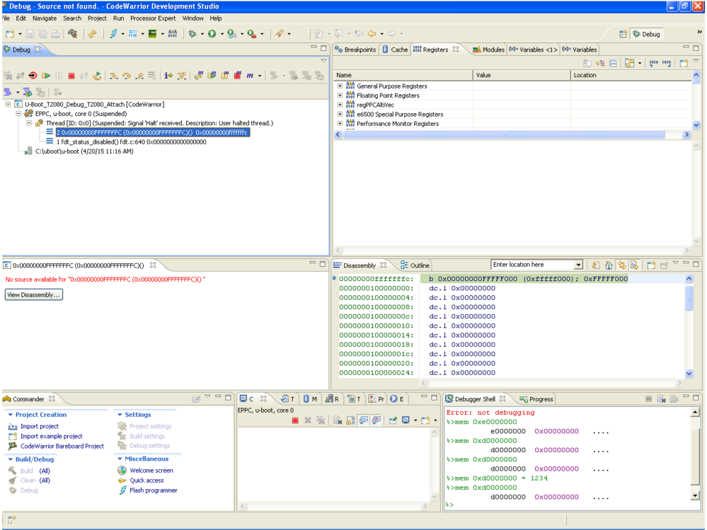
Step 9: After attached, debug viewer two thread are created, one is shown reset vector address which is not ask for source for lookup and another thread is shown 0x0 address but it is ask for fdt.c file for source lookup.




Kindly help me, where i did mistake.
same procedure i followed for P1022 processor. it was working. but here is not taken.