Hi Marius,
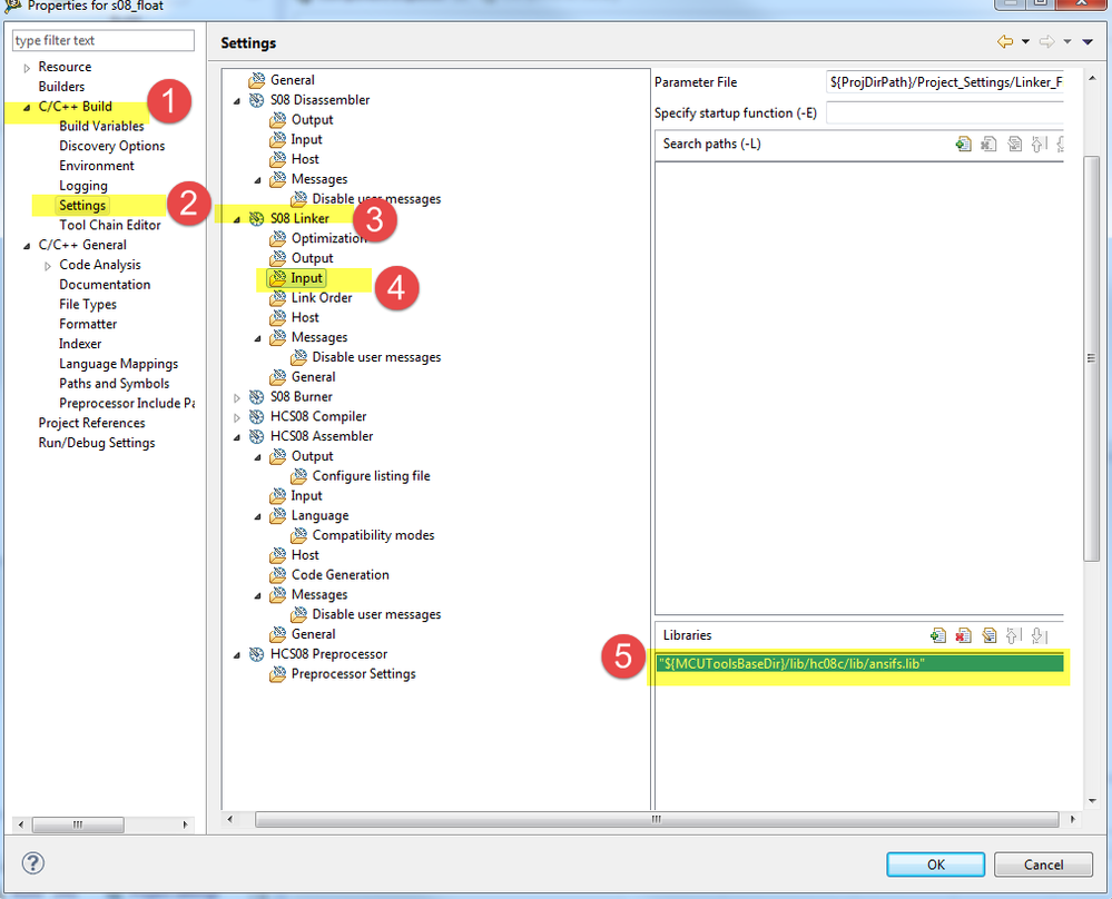
from your picture, you use HCS08, to enable floating support in CW10, please follow below screenshot captured in properties setting:

here ansifs.lib, small memory model, IEEE32 for both float and double.
for more lib information, see attached readme file.
can this help you?
Have a great day,
Jennie Zhang
-----------------------------------------------------------------------------------------------------------------------
Note: If this post answers your question, please click the Correct Answer button. Thank you!
-----------------------------------------------------------------------------------------------------------------------