How to create new configuration in CodeWarrior for MCU

cancel
Showing results for 
Show  only  | Search instead for 
Did you mean: 

How to create new configuration in CodeWarrior for MCU

How to create new configuration in CodeWarrior for MCU

This document describes, how to create another configuration to existing ones (RAM, FLASH) and how to use your own linker file for the new configuration.

As soon as you have created project, right click the project and select Properties. Click Tool Chain Editor.

pastedImage_1.png

In upper right corner, select Manage Configurations. New window will appear, then click new.

pastedImage_2.png

As soon as you choose new, another window will appear and here you can insert name of the configuration, description and last, you must choose, which configuration will be settings copied from. So, for example, you can choose existing FLASH configuration.

pastedImage_3.png

Click OK and new configuration will be created. Now, you can choose the new configuration as the active configuration, also this new configuration is added to configurations, and it is accessible via "hammer" icon in upper left corner.

Now, it is necessary to set linker file you want to use with this configuration. Because this new configuration is inherited from FLASH configuration, it also uses default flash linker file.

Set your configuration as active at first.

pastedImage_4.png

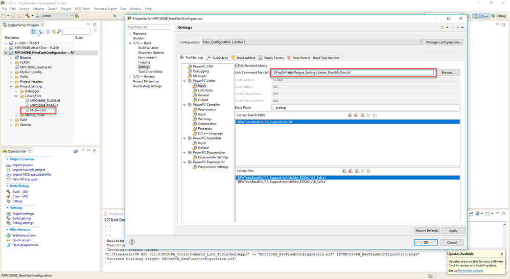
After this step, in project properties select Settings->PowerPC Linker input tab. Into line Link Command File, choose path to required linker file you want to use with the new configuration.

pastedImage_5.png

Click OK. You can verify the new configuration is chosen using arrow new to the hammer icon.

pastedImage_7.png

How to use new configuration in debug configuration

As soon as you have new configuration created, it is highly probable, you would like to download created elf into microcontroller and eventually debug it.

Open debug configuration window.

pastedImage_2.png

Now you can create new debug configuration or you can duplicate existing one. I will describe easier option and I will duplicate Flash configuration.

Choose the flash configuration and click the duplicate icon. New configuration will appear.

pastedImage_4.png

Now choose the new configuration, change the name and select elf file, which is created by new configuration.

pastedImage_5.png

Click Apply and Debug button.

No ratings
Version history
Last update:
‎10-04-2018 03:49 AM
Updated by: