Hi
Sorry for my so later reply.
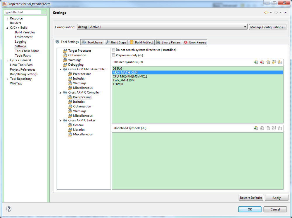
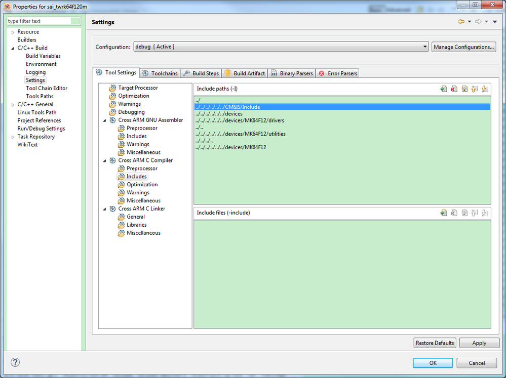
I checked with KSDK software team with feedback that: the TWR-K64F120M board KSDK V2.0 software [sai] example call CMSIS DSP Lib with KDS software.
The default example path is :
C:\Freescale\SDK_2.0_TWR-K64F120M\boards\twrk64f120m\demo_apps\sai\kds
I check the [sai] example project with below setting:




The KSDK V2.0 software for TWR-K64F120 board could be downloaded from here.
Wish it helps.
Have a great day,
Ma Hui
-----------------------------------------------------------------------------------------------------------------------
Note: If this post answers your question, please click the Correct Answer button. Thank you!
-----------------------------------------------------------------------------------------------------------------------