Hi Harshi,
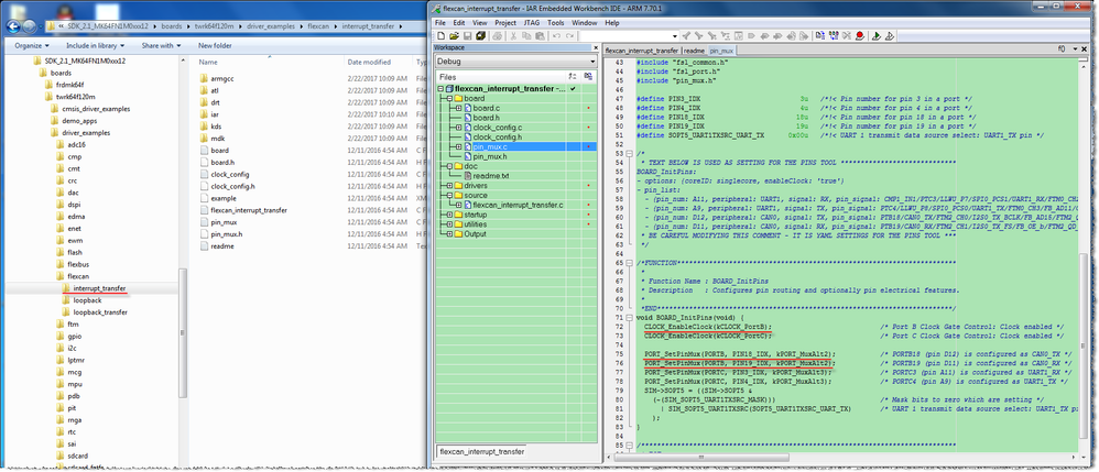
Have you try to configure these pins as CAN function? These pins are disabled by default.

You can refer the flexcan interrupt_transfer example in SDK_2.1_MK64FN1M0xxx12.

The Flexcan Interrupt Transfer example is in twrk64f120m folder.(You need to download SDK_2.1_MK64FN1M0xxx12 or SDK_2.1_TWR-K64F120M. Don't select FRDM-K64F. )

Best Regards,
Robin
-----------------------------------------------------------------------------------------------------------------------
Note: If this post answers your question, please click the Correct Answer button. Thank you!
-----------------------------------------------------------------------------------------------------------------------