Hi ABDERRAHIM JAMAOUI,
Several timers can be used to generate 1ms interrupt.

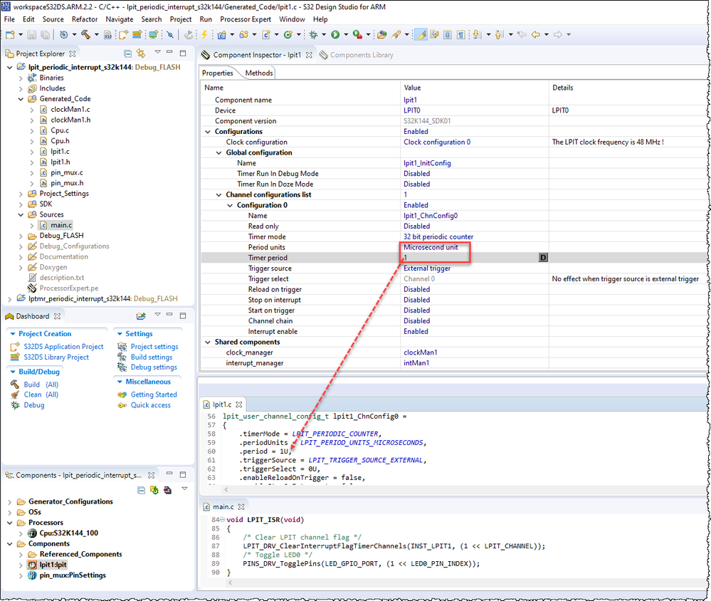
You can refer the modification of lpit_periodic_interrupt_s32k144.

Best Regards,
Robin
-----------------------------------------------------------------------------------------------------------------------
Note: If this post answers your question, please click the Correct Answer button. Thank you!
-----------------------------------------------------------------------------------------------------------------------