Hello ruiye
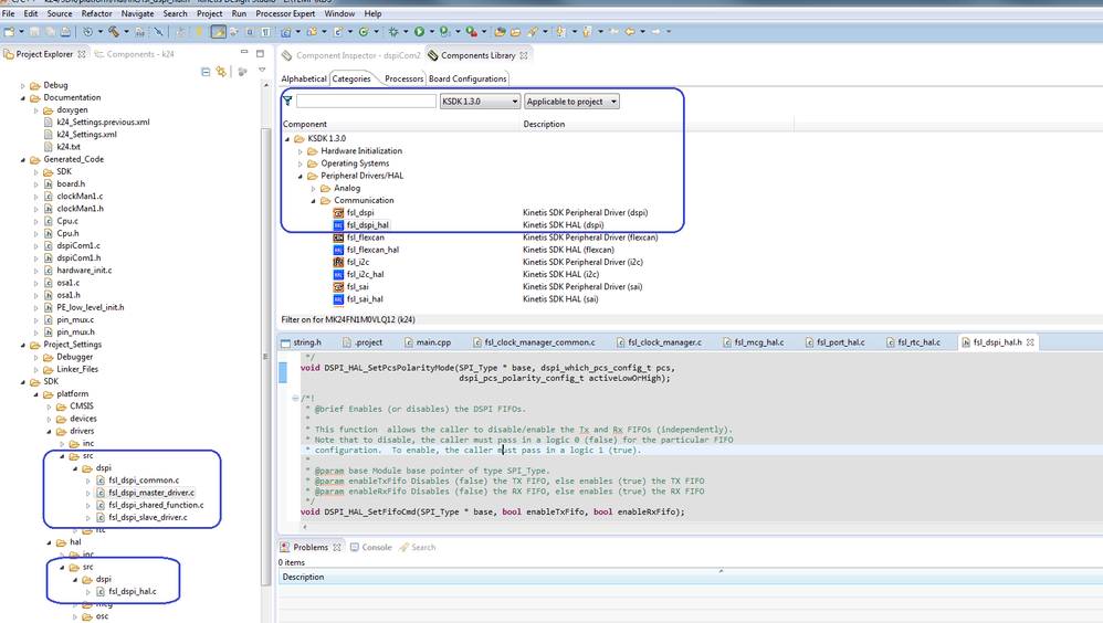
SDK v1.3.0 includes the SPI driver and HAL source code for K24, you can find it after enable the PE’s fsl_dspi, fsl_dspi_hal component.

V1.3.0 is an old version. The latest SDK version is v2.0, it is more friendly to use. For details, please refer to:
https://community.nxp.com/docs/DOC-329783
To download it, please click into the link below, and click on ‘Build an SDK’ to choose the board you are using:
http://kex.freescale.com/en/welcome
Hope this helps!
Best Regards
Fiona Kuang
TIC - Technical Information Center
-----------------------------------------------------------------------------------------------------------------------
Note: If this post answers your question, please click the Mark Correct button. Thank you!
-----------------------------------------------------------------------------------------------------------------------