Hi, I tried to update lwip_httpssrv_ota_enet image but encounterd "Image validation failed" issue.
I tried some test image on forums but still could not found the root cause of this issue.
The followings are my test steps, could you help us to check our steps of update image?
Step1. Install MCUXpresso IDE v11.6.0 and SDK 2.10.1

Step2. Import SDK examples "lwip_httpssrv_ota_enet" and named it "v1_lwip_httpssrv_ota_enet" and "v2_lwip_httpssrv_ota_enet"

Step3. Modify the print message to identify the different image.
v1_lwip_httpssrv_ota_enet:

v2_lwip_httpssrv_ota_enet:

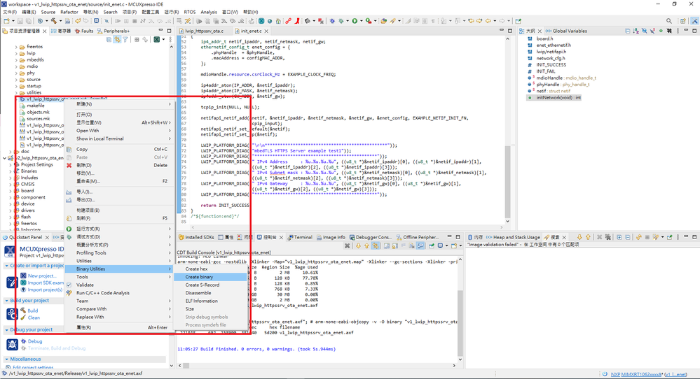
Step4. Release build the "v1_lwip_httpssrv_ota_enet" and "v2_lwip_httpssrv_ota_enet" project

Step 5. Create the binary file of "v1_lwip_httpssrv_ota_enet" and "v2_lwip_httpssrv_ota_enet"

Step 6. Import SDK examples "ota_bootloader", release build and create binary file.


Step 7. Use the GUI flash tool to flash the binary file to RT1060 EVK board.
evkmimxrt1060_ota_bootloader.bin(0x60000000)

v1_lwip_httpssrv_ota_enet.bin(0x60040000)

Step 8. Connect RT1060 EVK to COM10 and it will show the following messages.

Step 9. Upload "v2_lwip_httpssrv_ota_enet.bin" by GUI


After Reboot, click "Accept Update"

The console will show the "update_image_state(3): 0".

And Reboot again, we will show the application already change to v2 app.

Step 10. But if I would like to upload "v1_lwip_httpssrv_ota_enet.bin" bu web GUI again, it will shown the "Image validation failed".
Is there any steps uncorrect and caused this error?

I uploaded my binary file as attachment, could you help us to check this issue?
Thank you.