Hi Ken Su,
A lot of talks with an internal side, it turns out the document error.
1. PLLs for FlexIO is powered down under low power run mode
Please check the RT1050RM, RT1015RM still didn't update it, AN12345 is also incorrect, already report it.

2. pll3_sw_clk_sel =1 option should not be used, That bit is intended for NXP internal test and uses an input clock on a pin instead of the internal PLL bypass clock. So it is a different kind of bypass than what is implied in the description.
This part will be removed from the document.
3. The FlexIO module allows for functional clock to run in low power modes (and really this statement is a carry over from Kinetis), but the SOC integration on RT10xx parts does not.
I also suggest our related department to add peripheral states to the low power mode definitions table.
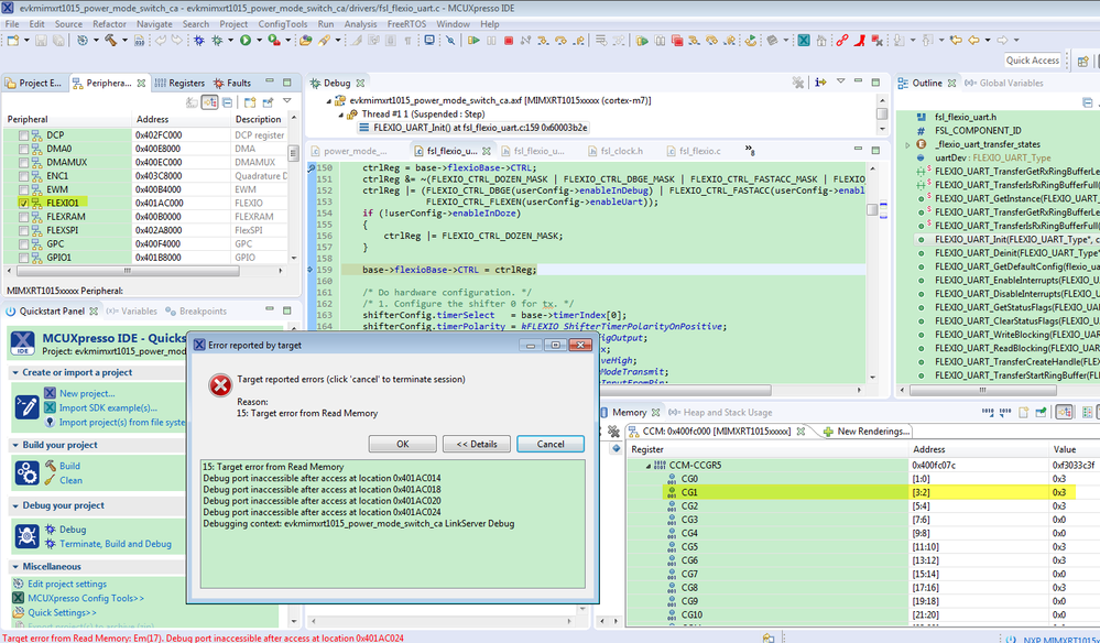
In conclusion, FlexIO module can't be used under low power run mode.
Sorry for the inconvenience we bring you.
If you still have questions about it, please kindly let me know.
Kerry
-------------------------------------------------------------------------------
Note:
- If this post answers your question, please click the "Mark Correct" button. Thank you!
- We are following threads for 7 weeks after the last post, later replies are ignored
Please open a new thread and refer to the closed one, if you have a related question at a later point in time.
-------------------------------------------------------------------------------