Yeah it feels like MCUBootUtility can read/write without any problems.
Our project uses the generic QSPI flash driver. The chip is AT25QF128A-SHB-T.

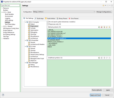
In MCUBootUtility I am using the ISSI_IS25 configuration because I couldn't find a generic QSPI config.

That config has worked for us on both the EVKB and the first revision of our board. Just our most recent board revision is having this issue.
Does the MCUBootUtility make changes to the flash configuration or is that stored in the .axf generated by MCUExpresso?