Greetings,
Is there an ordering code specific to Silicon Rev 1.1?
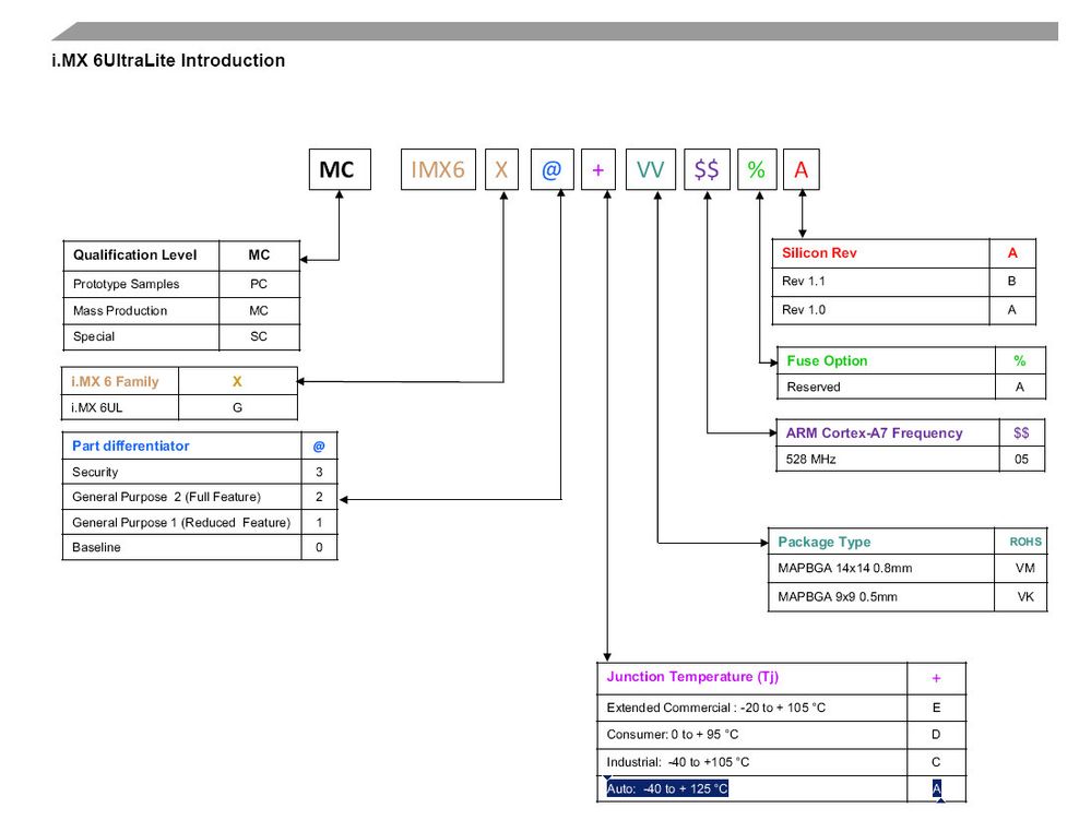
As one can see in the picture below, datasheet says that the marking at the end, which is "A", refers to Silicon Rev. However, it is the same both for Rev 1.0 and Rev 1.1. The only thing that separates them is the marking on the part itself.
I specifically need Rev 1.1 in my project because of the 24 MHz crystal issue related to Rev 1.0.
I asked my local reseller about this and they told me they have no way of knowing the marking on the part beforehand. Hence, they cannot be sure which Rev number they will receive.
I do not understand why such a confusion should exist.
Can someone please clarify this issue? How to order Rev 1.1?
