Related to RT1170 m7 core project creation in MCUXpresso

cancel
Showing results for 
Show  only  | Search instead for 
Did you mean: 

Related to RT1170 m7 core project creation in MCUXpresso

1,316 Views
dskim2
Contributor IV

I want to create a project using only the m7 core in MIMXRT1170-EVKB. What should I do?

I proceeded as shown below, but the memory configuration of the last image are different from the sample project. What is wrong?

dskim2_0-1703210937583.pngdskim2_1-1703210965912.png

dskim2_2-1703210991070.png

Memory configuration of evkbmimxrt1170_lpuart_interrupt_cm7 sample project

dskim2_3-1703211180641.png

 

0 Kudos
Reply
5 Replies

1,300 Views
kerryzhou
NXP TechSupport
NXP TechSupport

Hi @dskim2 ,

   Thank you for your interest in the NXP MIMXRT product, I would like to provide service for you.

   A simple way to you, you totally can import one SDK cm7 core project, eg:

SDK_2_14_0_MIMXRT1170-EVKB\boards\evkbmimxrt1170\demo_apps\hello_world\cm7

  Then rename it to your own project name, this is the m7 core project.

  You can add your own app code, and your needed driver.

 

Wish it helps you!

Best Regards,

Kerry

 

0 Kudos
Reply

1,293 Views
dskim2
Contributor IV

Thanks for your reply

I downloaded and tested the evkbmimxrt1170_igpio_led_output_cm7 sample through MCUXpresso IDE's Import SDK example(s).

It seems to take a long time to change the status of the LED pin.
It takes more than 50us and I wonder if this is normal.

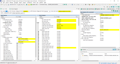
Also, looking at the clock, a yellow warning appears as shown in the picture below.

dskim2_0-1703568369597.png

 

0 Kudos
Reply

1,289 Views
kerryzhou
NXP TechSupport
NXP TechSupport

Hi @dskim2 ,

   Do you modify the clock configuration? 

   From your picture, seems you modify the clock settings with CFG tool, you can check the detail warning content to find the root issues.

  Normally, to the SDK demo, you don't need to modify the clock, it works directly.

  About the LED change time, it is totally determined by your code timer:

SDK_DelayAtLeastUs(100000, SDK_DEVICE_MAXIMUM_CPU_CLOCK_FREQUENCY);

  If you want other time, you also can defined your needed time.

About the led toggle, you also can use the demo/led_blinky project.

 

Wish it helps you!

Best Regards,

kerry

0 Kudos
Reply

1,286 Views
dskim2
Contributor IV

I just downloaded the sample project evkbmimxrt1170_igpio_fast_gpio_cm7 as below

dskim2_0-1703576503078.png

dskim2_1-1703576549009.png

But same, I did not change any thing

dskim2_2-1703576627690.png

Best Regards

0 Kudos
Reply

1,282 Views
kerryzhou
NXP TechSupport
NXP TechSupport

Hi @dskim2 ,

  I checked the detail information of the warning:

kerryzhou_0-1703577597628.png

This is not influence the code function. When you select :initialize both core, it will be disappeared.

Just to the signal core, we can consider it is a reminder. You can ignore it.

 

Wish it helps you!

Best Regards,

Kerry

 

0 Kudos
Reply